Documentation for Mail.XML - Mailing supply chain
Definition Type:
Element
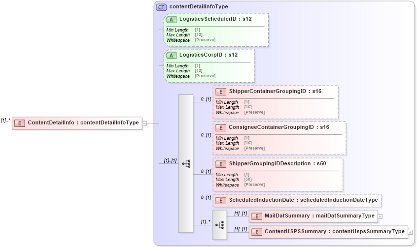
Name:
ContentDetailInfo
Namespace:
http://idealliance.org/maildat/Specs/md091/mailxml60a/mailxml
Type:
mailxml
:
contentDetailInfoType
Containing Schema:
mailxml_120308.xsd
MinOccurs
(1)
MaxOccurs
unbounded
Abstract
XSD Schema Diagram:
XSD Schema Code:
<xs:element name="ContentDetailInfo" type="mailxml:contentDetailInfoType" maxOccurs="unbounded" />
Child Elements:
Name
Type
Min Occurs
Max Occurs
ShipperContainerGroupingID
mailxml
:
ShipperContainerGroupingID
0
(1)
ConsigneeContainerGroupingID
mailxml
:
ConsigneeContainerGroupingID
0
(1)
ShipperGroupingIDDescription
mailxml
:
ShipperGroupingIDDescription
0
(1)
ScheduledInductionDate
mailxml
:
ScheduledInductionDate
0
(1)
MailDatSummary
mailxml
:
MailDatSummary
(1)
(1)
ContentUSPSSummary
mailxml
:
ContentUSPSSummary
(1)
(1)
Child Attributes:
Name
Type
Default Value
Use
LogisticsSchedulerID
mailxml
:
LogisticsSchedulerID
(Optional)
LogisticsCorpID
mailxml
:
LogisticsCorpID
(Optional)
Derivation Tree:
mailxml
:
contentDetailInfoType
ContentDetailInfo