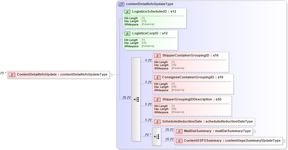
| Definition Type: | Element |
| Name: | ContentDetailInfoUpdate |
| Namespace: | http://idealliance.org/maildat/Specs/md091/mailxml60a/mailxml |
| Type: | mailxml:contentDetailInfoUpdateType |
| Containing Schema: | mailxml_120308.xsd |
| MinOccurs | (1) |
| MaxOccurs | unbounded |
| Abstract |
![]() |
|
|
|||||||||||||||||||||||||||||
|
|||||||||||||
|
|