Definition Type: Element
Name: ContentDetailInfoUpdate
Namespace: http://idealliance.org/maildat/Specs/md091/mailxml60a/mailxml
Type: mailxml:contentDetailInfoUpdateType
Containing Schema: mailxml_120308.xsd
MinOccurs (1)
MaxOccurs unbounded
Abstract
Collapse XSD Schema Diagram:
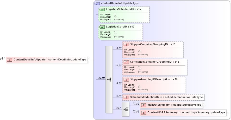
Drilldown into ContentUSPSSummary in schema mailxml_120308_xsd Drilldown into MailDatSummary in schema mailxml_120308_xsd Drilldown into ScheduledInductionDate in schema mailxml_120308_xsd Drilldown into ShipperGroupingIDDescription in schema mailxml_120308_xsd Drilldown into ConsigneeContainerGroupingID in schema mailxml_120308_xsd Drilldown into ShipperContainerGroupingID in schema mailxml_120308_xsd Drilldown into LogisticsCorpID in schema mailxml_120308_xsd Drilldown into LogisticsSchedulerID in schema mailxml_120308_xsd Drilldown into contentDetailInfoUpdateType in schema mailxml_120308_xsdXSD Diagram of ContentDetailInfoUpdate in schema mailxml_120308_xsd (Mail.XML - Mailing supply chain)
Collapse XSD Schema Code:
<xs:element name="ContentDetailInfoUpdate" type="mailxml:contentDetailInfoUpdateType" maxOccurs="unbounded" />
Collapse Child Elements:
Name Type Min Occurs Max Occurs
ShipperContainerGroupingID mailxml:ShipperContainerGroupingID 0 (1)
ConsigneeContainerGroupingID mailxml:ConsigneeContainerGroupingID 0 (1)
ShipperGroupingIDDescription mailxml:ShipperGroupingIDDescription 0 (1)
ScheduledInductionDate mailxml:ScheduledInductionDate 0 (1)
MailDatSummary mailxml:MailDatSummary (1) (1)
ContentUSPSSummary mailxml:ContentUSPSSummary (1) (1)
Collapse Child Attributes:
Name Type Default Value Use
LogisticsSchedulerID mailxml:LogisticsSchedulerID (Optional)
LogisticsCorpID mailxml:LogisticsCorpID (Optional)
Collapse Derivation Tree: