Definition Type: Element
Name: MailPieceBlock
Namespace: http://idealliance.org/maildat/Specs/md091/mailxml60a/mailxml
Type: mailxml:mailPieceBlockType
Containing Schema: mailxml_120308.xsd
MinOccurs (1)
MaxOccurs (1)
Abstract
Collapse XSD Schema Diagram:
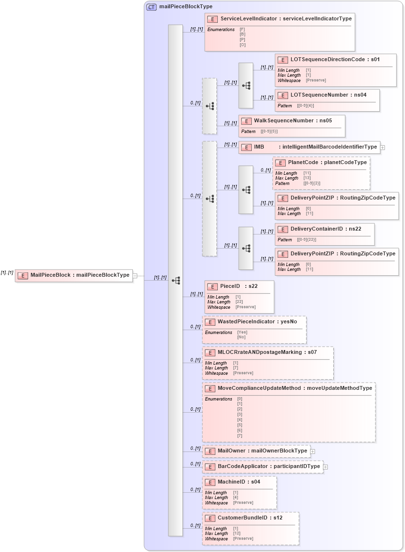
Drilldown into CustomerBundleID in schema mailxml_120308_xsd Drilldown into MachineID in schema mailxml_120308_xsd Drilldown into BarCodeApplicator in schema mailxml_120308_xsd Drilldown into MailOwner in schema mailxml_120308_xsd Drilldown into MoveComplianceUpdateMethod in schema mailxml_120308_xsd Drilldown into MLOCRrateANDpostageMarking in schema mailxml_120308_xsd Drilldown into WastedPieceIndicator in schema mailxml_120308_xsd Drilldown into PieceID in schema mailxml_120308_xsd Drilldown into DeliveryPointZIP in schema mailxml_120308_xsd Drilldown into DeliveryContainerID in schema mailxml_120308_xsd Drilldown into DeliveryPointZIP in schema mailxml_120308_xsd Drilldown into PlanetCode in schema mailxml_120308_xsd Drilldown into IMB in schema mailxml_120308_xsd Drilldown into WalkSequenceNumber in schema mailxml_120308_xsd Drilldown into LOTSequenceNumber in schema mailxml_120308_xsd Drilldown into LOTSequenceDirectionCode in schema mailxml_120308_xsd Drilldown into ServiceLevelIndicator in schema mailxml_120308_xsd Drilldown into mailPieceBlockType in schema mailxml_120308_xsdXSD Diagram of MailPieceBlock in schema mailxml_120308_xsd (Mail.XML - Mailing supply chain)
Collapse XSD Schema Code:
<xs:element name="MailPieceBlock" type="mailxml:mailPieceBlockType" />
Collapse Child Elements:
Name Type Min Occurs Max Occurs
ServiceLevelIndicator mailxml:ServiceLevelIndicator (1) (1)
LOTSequenceDirectionCode mailxml:LOTSequenceDirectionCode (1) (1)
LOTSequenceNumber mailxml:LOTSequenceNumber (1) (1)
WalkSequenceNumber mailxml:WalkSequenceNumber (1) (1)
IMB mailxml:IMB (1) (1)
PlanetCode mailxml:PlanetCode 0 (1)
DeliveryPointZIP mailxml:DeliveryPointZIP (1) (1)
DeliveryContainerID mailxml:DeliveryContainerID (1) (1)
DeliveryPointZIP mailxml:DeliveryPointZIP (1) (1)
PieceID mailxml:PieceID (1) (1)
WastedPieceIndicator mailxml:WastedPieceIndicator 0 (1)
MLOCRrateANDpostageMarking mailxml:MLOCRrateANDpostageMarking 0 (1)
MoveComplianceUpdateMethod mailxml:MoveComplianceUpdateMethod 0 (1)
MailOwner mailxml:MailOwner 0 (1)
BarCodeApplicator mailxml:BarCodeApplicator 0 (1)
MachineID mailxml:MachineID 0 (1)
CustomerBundleID mailxml:CustomerBundleID 0 (1)
Collapse Derivation Tree: