Definition Type: ComplexType
Name: mailPieceBlockType
Namespace: http://idealliance.org/maildat/Specs/md091/mailxml60a/mailxml
Containing Schema: mailxml_120308.xsd
Abstract
Collapse XSD Schema Diagram:
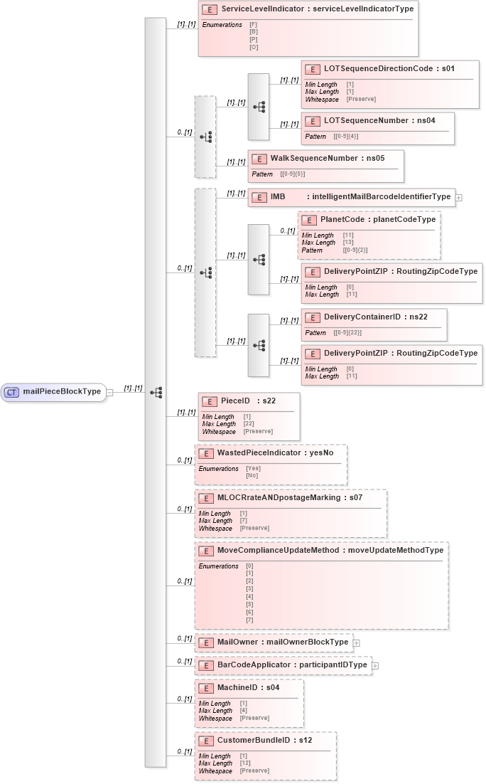
Drilldown into CustomerBundleID in schema mailxml_120308_xsd Drilldown into MachineID in schema mailxml_120308_xsd Drilldown into BarCodeApplicator in schema mailxml_120308_xsd Drilldown into MailOwner in schema mailxml_120308_xsd Drilldown into MoveComplianceUpdateMethod in schema mailxml_120308_xsd Drilldown into MLOCRrateANDpostageMarking in schema mailxml_120308_xsd Drilldown into WastedPieceIndicator in schema mailxml_120308_xsd Drilldown into PieceID in schema mailxml_120308_xsd Drilldown into DeliveryPointZIP in schema mailxml_120308_xsd Drilldown into DeliveryContainerID in schema mailxml_120308_xsd Drilldown into DeliveryPointZIP in schema mailxml_120308_xsd Drilldown into PlanetCode in schema mailxml_120308_xsd Drilldown into IMB in schema mailxml_120308_xsd Drilldown into WalkSequenceNumber in schema mailxml_120308_xsd Drilldown into LOTSequenceNumber in schema mailxml_120308_xsd Drilldown into LOTSequenceDirectionCode in schema mailxml_120308_xsd Drilldown into ServiceLevelIndicator in schema mailxml_120308_xsdXSD Diagram of mailPieceBlockType in schema mailxml_120308_xsd (Mail.XML - Mailing supply chain)
Collapse XSD Schema Code:
<xs:complexType name="mailPieceBlockType">
    <xs:sequence>
        <xs:element name="ServiceLevelIndicator" type="mailxml_base:serviceLevelIndicatorType" />
        <xs:choice minOccurs="0">
            <xs:sequence>
                <xs:element name="LOTSequenceDirectionCode" type="mailxml_base:s01" />
                <xs:element name="LOTSequenceNumber" type="mailxml_base:ns04" />
            </xs:sequence>
            <xs:element name="WalkSequenceNumber" type="mailxml_base:ns05" />
        </xs:choice>
        <xs:choice minOccurs="0">
            <xs:element name="IMB" type="mailxml:intelligentMailBarcodeIdentifierType" />
            <xs:sequence>
                <xs:element name="PlanetCode" type="mailxml_base:planetCodeType" minOccurs="0" />
                <xs:element name="DeliveryPointZIP" type="mailxml_base:RoutingZipCodeType" />
            </xs:sequence>
            <xs:sequence>
                <xs:element name="DeliveryContainerID" type="mailxml_base:ns22" />
                <xs:element name="DeliveryPointZIP" type="mailxml_base:RoutingZipCodeType" />
            </xs:sequence>
        </xs:choice>
        <xs:element name="PieceID" type="mailxml_base:s22" />
        <xs:element name="WastedPieceIndicator" type="mailxml_base:yesNo" minOccurs="0" />
        <xs:element name="MLOCRrateANDpostageMarking" type="mailxml_base:s07" minOccurs="0" />
        <xs:element name="MoveComplianceUpdateMethod" type="mailxml_base:moveUpdateMethodType" minOccurs="0" />
        <xs:element name="MailOwner" type="mailxml:mailOwnerBlockType" minOccurs="0" />
        <xs:element name="BarCodeApplicator" type="mailxml:participantIDType" minOccurs="0" />
        <xs:element name="MachineID" type="mailxml_base:s04" minOccurs="0" />
        <xs:element name="CustomerBundleID" type="mailxml_base:s12" minOccurs="0" />
    </xs:sequence>
</xs:complexType>
Collapse Child Elements:
Name Type Min Occurs Max Occurs
ServiceLevelIndicator mailxml:ServiceLevelIndicator (1) (1)
LOTSequenceDirectionCode mailxml:LOTSequenceDirectionCode (1) (1)
LOTSequenceNumber mailxml:LOTSequenceNumber (1) (1)
WalkSequenceNumber mailxml:WalkSequenceNumber (1) (1)
IMB mailxml:IMB (1) (1)
PlanetCode mailxml:PlanetCode 0 (1)
DeliveryPointZIP mailxml:DeliveryPointZIP (1) (1)
DeliveryContainerID mailxml:DeliveryContainerID (1) (1)
DeliveryPointZIP mailxml:DeliveryPointZIP (1) (1)
PieceID mailxml:PieceID (1) (1)
WastedPieceIndicator mailxml:WastedPieceIndicator 0 (1)
MLOCRrateANDpostageMarking mailxml:MLOCRrateANDpostageMarking 0 (1)
MoveComplianceUpdateMethod mailxml:MoveComplianceUpdateMethod 0 (1)
MailOwner mailxml:MailOwner 0 (1)
BarCodeApplicator mailxml:BarCodeApplicator 0 (1)
MachineID mailxml:MachineID 0 (1)
CustomerBundleID mailxml:CustomerBundleID 0 (1)
Collapse Derivation Tree:
Collapse References:
mailxml:MailPieceBlock, mailxml:MailPieceBlock