Definition Type: Element
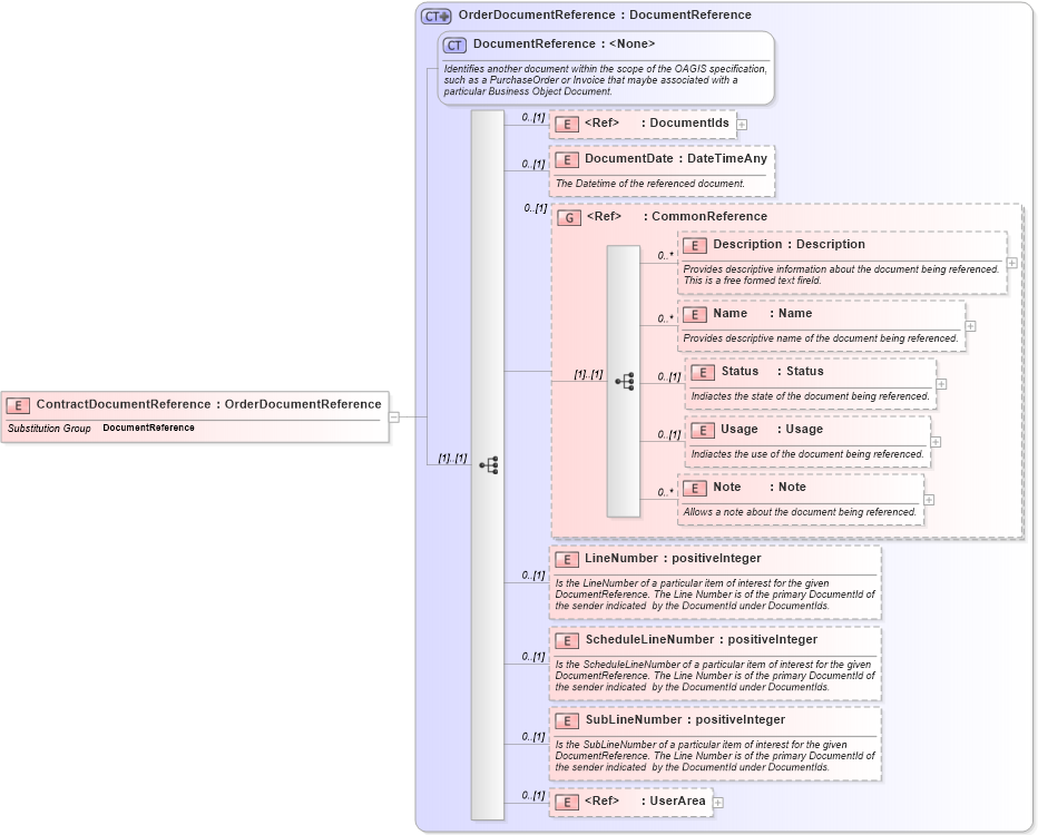
Name: ContractDocumentReference
Namespace: http://www.openapplications.org/oagis
Type: oa:OrderDocumentReference
Containing Schema: Components.xsd
Abstract
Collapse XSD Schema Diagram:
Drilldown into UserArea in schema meta_xsd Drilldown into SubLineNumber in schema components_xsd Drilldown into ScheduleLineNumber in schema components_xsd Drilldown into LineNumber in schema components_xsd Drilldown into Note in schema components_xsd Drilldown into Usage in schema components_xsd Drilldown into Status in schema components_xsd Drilldown into Name in schema components_xsd Drilldown into Description in schema components_xsd Drilldown into CommonReference in schema components_xsd Drilldown into DocumentDate in schema components_xsd Drilldown into DocumentIds in schema fields_xsd Drilldown into DocumentReference in schema components_xsd Drilldown into OrderDocumentReference in schema components_xsdXSD Diagram of ContractDocumentReference in schema components_xsd (Open Applications Group (OAGIS))
Collapse XSD Schema Code:
<xs:element name="ContractDocumentReference" type="OrderDocumentReference" substitutionGroup="DocumentReference" />
Collapse Child Elements:
Name Type Min Occurs Max Occurs
DocumentIds oa:DocumentIds 0 (1)
DocumentDate oa:DocumentDate 0 (1)
Description oa:Description 0 unbounded
Name oa:Name 0 unbounded
Status oa:Status 0 (1)
Usage oa:Usage 0 (1)
Note oa:Note 0 unbounded
LineNumber oa:LineNumber 0 (1)
ScheduleLineNumber oa:ScheduleLineNumber 0 (1)
SubLineNumber oa:SubLineNumber 0 (1)
UserArea oa:UserArea 0 (1)
<xs:group> oa:CommonReference 0 (1)
Collapse Derivation Tree:
Collapse References:
oa:DocumentReference