Definition Type: ComplexType
Name: Distribution
Namespace: http://www.openapplications.org/oagis
Containing Schema: Components.xsd
Abstract
Documentation:
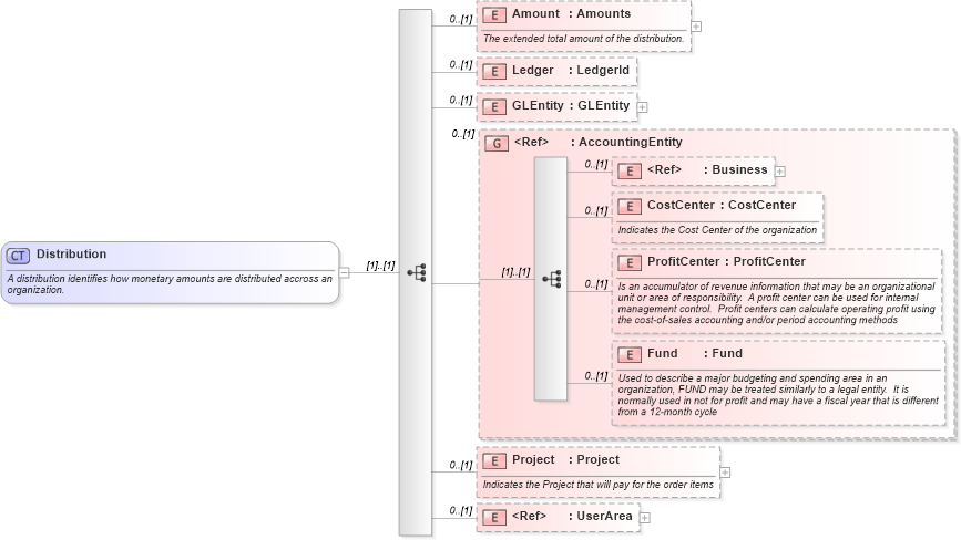
A distribution identifies how monetary amounts are distributed accross an organization.
Collapse XSD Schema Diagram:
Drilldown into UserArea in schema meta_xsd Drilldown into Project in schema components_xsd Drilldown into Fund in schema components_xsd Drilldown into ProfitCenter in schema components_xsd Drilldown into CostCenter in schema components_xsd Drilldown into Business in schema components_xsd Drilldown into AccountingEntity in schema components_xsd Drilldown into GLEntity in schema components_xsd Drilldown into Ledger in schema components_xsd Drilldown into Amount in schema components_xsdXSD Diagram of Distribution in schema components_xsd (Open Applications Group (OAGIS))
Collapse XSD Schema Code:
<xs:complexType name="Distribution">
    <xs:annotation>
        <xs:documentation source="http://www.openapplications.org/oagis">A distribution identifies how monetary amounts are distributed accross an organization.</xs:documentation>
    </xs:annotation>
    <xs:sequence>
        <xs:element name="Amount" type="Amounts" minOccurs="0">
            <xs:annotation>
                <xs:documentation source="http://www.openapplications.org/oagis">The extended total amount of the distribution.</xs:documentation>
            </xs:annotation>
        </xs:element>
        <xs:element name="Ledger" type="LedgerId" minOccurs="0" />
        <xs:element name="GLEntity" type="GLEntity" minOccurs="0" />
        <xs:group ref="AccountingEntity" minOccurs="0" />
        <xs:element name="Project" type="Project" minOccurs="0">
            <xs:annotation>
                <xs:documentation source="http://www.openapplications.org/oagis">Indicates the Project that will pay for the order items</xs:documentation>
            </xs:annotation>
        </xs:element>
        <xs:element ref="UserArea" minOccurs="0" />
    </xs:sequence>
</xs:complexType>
Collapse Child Elements:
Name Type Min Occurs Max Occurs
Amount oa:Amount 0 (1)
Ledger oa:Ledger 0 (1)
GLEntity oa:GLEntity 0 (1)
Business oa:Business 0 (1)
CostCenter oa:CostCenter 0 (1)
ProfitCenter oa:ProfitCenter 0 (1)
Fund oa:Fund 0 (1)
Project oa:Project 0 (1)
UserArea oa:UserArea 0 (1)
<xs:group> oa:AccountingEntity 0 (1)
Collapse Derivation Tree:
Collapse References:
oa:Distribution