Definition Type: Element
Name: Distribution
Namespace: http://www.openapplications.org/oagis
Type: oa:Distribution
Containing Schema: Components.xsd
Abstract
Documentation:
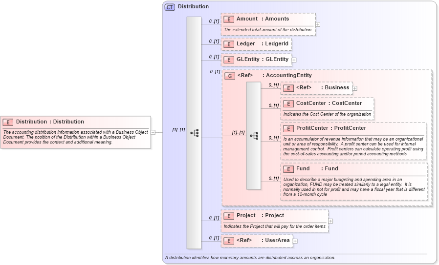
The accounting distribution information associated with a Business Object Document. The position of the Distribution within a Business Object Document provides the context and additional meaning.
Collapse XSD Schema Diagram:
Drilldown into UserArea in schema meta_xsd Drilldown into Project in schema components_xsd Drilldown into Fund in schema components_xsd Drilldown into ProfitCenter in schema components_xsd Drilldown into CostCenter in schema components_xsd Drilldown into Business in schema components_xsd Drilldown into AccountingEntity in schema components_xsd Drilldown into GLEntity in schema components_xsd Drilldown into Ledger in schema components_xsd Drilldown into Amount in schema components_xsd Drilldown into Distribution in schema components_xsdXSD Diagram of Distribution in schema components_xsd (Open Applications Group (OAGIS))
Collapse XSD Schema Code:
<xs:element name="Distribution" type="Distribution">
    <xs:annotation>
        <xs:documentation source="http://www.openapplications.org/oagis">The accounting distribution information associated with a Business Object Document. The position of the Distribution within a Business Object Document provides the context and additional meaning. </xs:documentation>
    </xs:annotation>
</xs:element>
Collapse Child Elements:
Name Type Min Occurs Max Occurs
Amount oa:Amount 0 (1)
Ledger oa:Ledger 0 (1)
GLEntity oa:GLEntity 0 (1)
Business oa:Business 0 (1)
CostCenter oa:CostCenter 0 (1)
ProfitCenter oa:ProfitCenter 0 (1)
Fund oa:Fund 0 (1)
Project oa:Project 0 (1)
UserArea oa:UserArea 0 (1)
<xs:group> oa:AccountingEntity 0 (1)
Collapse Derivation Tree: