Definition Type: Element
Name: SalesActivity
Namespace: http://www.openapplications.org/oagis/9
Type: nsA:SalesActivityType
Containing Schema: CRMComponents.xsd
Abstract
Documentation:
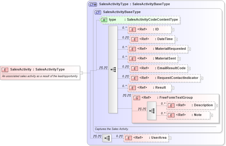
An associated sales activity as a result of the lead/opportunity.
Collapse XSD Schema Diagram:
Drilldown into UserArea in schema fields_xsd Drilldown into Note in schema fields_xsd Drilldown into Description in schema fields_xsd Drilldown into FreeFormTextGroup in schema meta_xsd Drilldown into Result in schema fields_xsd Drilldown into RequestContactIndicator in schema fields_xsd Drilldown into EmailResultCode in schema fields_xsd Drilldown into MaterialSent in schema fields_xsd Drilldown into MaterialRequested in schema fields_xsd Drilldown into DateTime in schema fields_xsd Drilldown into ID in schema fields_xsd Drilldown into type in schema crmcomponents_xsd Drilldown into SalesActivityBaseType in schema crmcomponents_xsd Drilldown into SalesActivityType in schema crmcomponents_xsdXSD Diagram of SalesActivity in schema crmcomponents_xsd (Open Applications Group (OAGIS))
Collapse XSD Schema Code:
<xsd:element name="SalesActivity" type="SalesActivityType">
    <xsd:annotation>
        <xsd:documentation>An associated sales activity as a result of the lead/opportunity.</xsd:documentation>
    </xsd:annotation>
</xsd:element>
Collapse Child Elements:
Name Type Min Occurs Max Occurs
ID nsA:ID 0 unbounded
DateTime nsA:DateTime 0 (1)
MaterialRequested nsA:MaterialRequested 0 unbounded
MaterialSent nsA:MaterialSent 0 unbounded
EmailResultCode nsA:EmailResultCode 0 (1)
RequestContactIndicator nsA:RequestContactIndicator 0 (1)
Result nsA:Result 0 unbounded
Description nsA:Description 0 unbounded
Note nsA:Note 0 unbounded
UserArea nsA:UserArea 0 (1)
<xs:group> nsA:FreeFormTextGroup (1) (1)
Collapse Child Attributes:
Name Type Default Value Use
type nsA:type Optional
Collapse Derivation Tree: