Definition Type: ComplexType
Name: SalesActivityType
Namespace: http://www.openapplications.org/oagis/9
Type: nsA:SalesActivityBaseType
Containing Schema: CRMComponents.xsd
Abstract
Collapse XSD Schema Diagram:
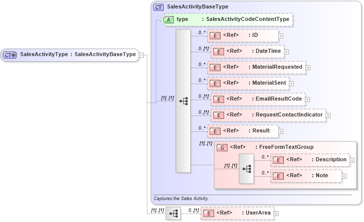
Drilldown into UserArea in schema fields_xsd Drilldown into Note in schema fields_xsd Drilldown into Description in schema fields_xsd Drilldown into FreeFormTextGroup in schema meta_xsd Drilldown into Result in schema fields_xsd Drilldown into RequestContactIndicator in schema fields_xsd Drilldown into EmailResultCode in schema fields_xsd Drilldown into MaterialSent in schema fields_xsd Drilldown into MaterialRequested in schema fields_xsd Drilldown into DateTime in schema fields_xsd Drilldown into ID in schema fields_xsd Drilldown into type in schema crmcomponents_xsd Drilldown into SalesActivityBaseType in schema crmcomponents_xsdXSD Diagram of SalesActivityType in schema crmcomponents_xsd (Open Applications Group (OAGIS))
Collapse XSD Schema Code:
<xsd:complexType name="SalesActivityType">
    <xsd:complexContent>
        <xsd:extension base="SalesActivityBaseType">
            <xsd:sequence>
                <xsd:element ref="UserArea" minOccurs="0" />
            </xsd:sequence>
        </xsd:extension>
    </xsd:complexContent>
</xsd:complexType>
Collapse Child Elements:
Name Type Min Occurs Max Occurs
ID nsA:ID 0 unbounded
DateTime nsA:DateTime 0 (1)
MaterialRequested nsA:MaterialRequested 0 unbounded
MaterialSent nsA:MaterialSent 0 unbounded
EmailResultCode nsA:EmailResultCode 0 (1)
RequestContactIndicator nsA:RequestContactIndicator 0 (1)
Result nsA:Result 0 unbounded
Description nsA:Description 0 unbounded
Note nsA:Note 0 unbounded
UserArea nsA:UserArea 0 (1)
<xs:group> nsA:FreeFormTextGroup (1) (1)
Collapse Child Attributes:
Name Type Default Value Use
type nsA:type Optional
Collapse Derivation Tree:
Collapse References:
nsA:SalesActivity