<xsd:element name="volume_test" substitutionGroup="oval_results:test">
<xsd:annotation>
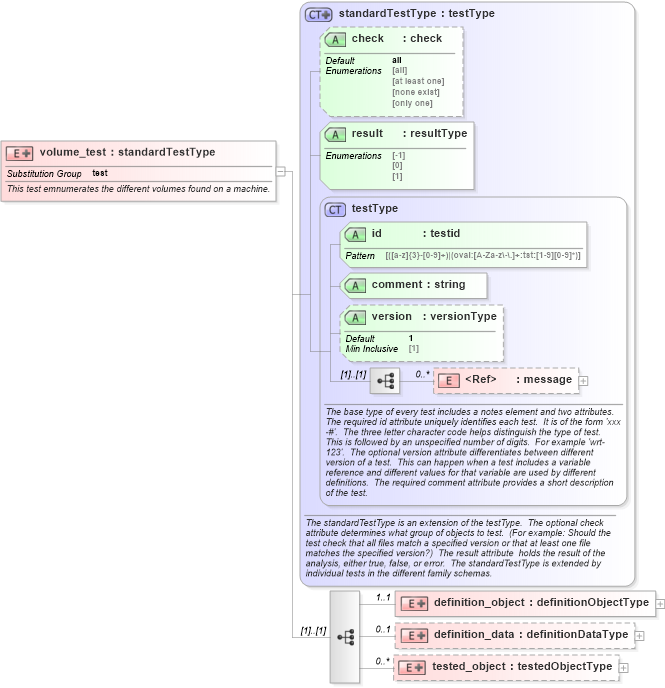
<xsd:documentation>This test emnumerates the different volumes found on a machine.</xsd:documentation>
<xsd:appinfo>
<test_name>Volume Test</test_name>
<extends>standardTestType</extends>
<valid_sections>message, definition_object, definition_data, tested_object</valid_sections>
<example>
</example>
</xsd:appinfo>
</xsd:annotation>
<xsd:complexType>
<xsd:complexContent>
<xsd:extension base="oval_results:standardTestType">
<xsd:sequence>
<xsd:element name="definition_object" minOccurs="1" maxOccurs="1">
<xsd:complexType>
<xsd:complexContent>
<xsd:extension base="oval_results:definitionObjectType">
<xsd:sequence>
<xsd:element name="rootpath" type="windows:componentType" minOccurs="1" maxOccurs="1">
<xsd:annotation>
<xsd:documentation>
</xsd:documentation>
<xsd:appinfo>
<parent_test>Volume Test</parent_test>
<cardinality>1</cardinality>
<content>none</content>
<valid_datatypes>component</valid_datatypes>
<valid_operators>equals, not equal, pattern match</valid_operators>
</xsd:appinfo>
</xsd:annotation>
</xsd:element>
</xsd:sequence>
</xsd:extension>
</xsd:complexContent>
</xsd:complexType>
</xsd:element>
<xsd:element name="definition_data" minOccurs="0" maxOccurs="1">
<xsd:complexType>
<xsd:complexContent>
<xsd:extension base="oval_results:definitionDataType">
<xsd:sequence>
<xsd:element name="file_system" type="oval_results:subtestStringType" minOccurs="0" maxOccurs="1">
<xsd:annotation>
<xsd:documentation>
</xsd:documentation>
<xsd:appinfo>
<parent_test>Volume Test</parent_test>
<cardinality>0-1</cardinality>
<content>string</content>
<valid_datatypes>string</valid_datatypes>
<valid_operators>equals, not equal, pattern match</valid_operators>
</xsd:appinfo>
</xsd:annotation>
</xsd:element>
<xsd:element name="name" type="oval_results:subtestStringType" minOccurs="0" maxOccurs="1">
<xsd:annotation>
<xsd:documentation>
</xsd:documentation>
<xsd:appinfo>
<parent_test>Volume Test</parent_test>
<cardinality>0-1</cardinality>
<content>string</content>
<valid_datatypes>string</valid_datatypes>
<valid_operators>equals, not equal, pattern match</valid_operators>
</xsd:appinfo>
</xsd:annotation>
</xsd:element>
<xsd:element name="serial_number" type="oval_results:subtestIntType" minOccurs="0" maxOccurs="1">
<xsd:annotation>
<xsd:documentation>
</xsd:documentation>
<xsd:appinfo>
<parent_test>Volume Test</parent_test>
<cardinality>0-1</cardinality>
<content>integer</content>
<valid_datatypes>integer</valid_datatypes>
<valid_operators>equals, not equal, greater than, less than, greater than or equal, less than or equal</valid_operators>
</xsd:appinfo>
</xsd:annotation>
</xsd:element>
<xsd:element name="file_named_streams" type="oval_results:subtestBoolType" minOccurs="0" maxOccurs="1">
<xsd:annotation>
<xsd:documentation>
</xsd:documentation>
<xsd:appinfo>
<parent_test>Volume Test</parent_test>
<cardinality>0-1</cardinality>
<content>boolean</content>
<valid_datatypes>boolean</valid_datatypes>
<valid_operators>equals, not equal</valid_operators>
</xsd:appinfo>
</xsd:annotation>
</xsd:element>
<xsd:element name="file_read_only_volume" type="oval_results:subtestBoolType" minOccurs="0" maxOccurs="1">
<xsd:annotation>
<xsd:documentation>
</xsd:documentation>
<xsd:appinfo>
<parent_test>Volume Test</parent_test>
<cardinality>0-1</cardinality>
<content>boolean</content>
<valid_datatypes>boolean</valid_datatypes>
<valid_operators>equals, not equal</valid_operators>
</xsd:appinfo>
</xsd:annotation>
</xsd:element>
<xsd:element name="file_supports_object_ids" type="oval_results:subtestBoolType" minOccurs="0" maxOccurs="1">
<xsd:annotation>
<xsd:documentation>
</xsd:documentation>
<xsd:appinfo>
<parent_test>Volume Test</parent_test>
<cardinality>0-1</cardinality>
<content>boolean</content>
<valid_datatypes>boolean</valid_datatypes>
<valid_operators>equals, not equal</valid_operators>
</xsd:appinfo>
</xsd:annotation>
</xsd:element>
<xsd:element name="file_supports_reparse_points" type="oval_results:subtestBoolType" minOccurs="0" maxOccurs="1">
<xsd:annotation>
<xsd:documentation>
</xsd:documentation>
<xsd:appinfo>
<parent_test>Volume Test</parent_test>
<cardinality>0-1</cardinality>
<content>boolean</content>
<valid_datatypes>boolean</valid_datatypes>
<valid_operators>equals, not equal</valid_operators>
</xsd:appinfo>
</xsd:annotation>
</xsd:element>
<xsd:element name="file_supports_sparse_files" type="oval_results:subtestBoolType" minOccurs="0" maxOccurs="1">
<xsd:annotation>
<xsd:documentation>
</xsd:documentation>
<xsd:appinfo>
<parent_test>Volume Test</parent_test>
<cardinality>0-1</cardinality>
<content>boolean</content>
<valid_datatypes>boolean</valid_datatypes>
<valid_operators>equals, not equal</valid_operators>
</xsd:appinfo>
</xsd:annotation>
</xsd:element>
<xsd:element name="file_volume_quotas" type="oval_results:subtestBoolType" minOccurs="0" maxOccurs="1">
<xsd:annotation>
<xsd:documentation>
</xsd:documentation>
<xsd:appinfo>
<parent_test>Volume Test</parent_test>
<cardinality>0-1</cardinality>
<content>boolean</content>
<valid_datatypes>boolean</valid_datatypes>
<valid_operators>equals, not equal</valid_operators>
</xsd:appinfo>
</xsd:annotation>
</xsd:element>
<xsd:element name="fs_case_is_preserved" type="oval_results:subtestBoolType" minOccurs="0" maxOccurs="1">
<xsd:annotation>
<xsd:documentation>
</xsd:documentation>
<xsd:appinfo>
<parent_test>Volume Test</parent_test>
<cardinality>0-1</cardinality>
<content>boolean</content>
<valid_datatypes>boolean</valid_datatypes>
<valid_operators>equals, not equal</valid_operators>
</xsd:appinfo>
</xsd:annotation>
</xsd:element>
<xsd:element name="fs_case_sensitive" type="oval_results:subtestBoolType" minOccurs="0" maxOccurs="1">
<xsd:annotation>
<xsd:documentation>
</xsd:documentation>
<xsd:appinfo>
<parent_test>Volume Test</parent_test>
<cardinality>0-1</cardinality>
<content>boolean</content>
<valid_datatypes>boolean</valid_datatypes>
<valid_operators>equals, not equal</valid_operators>
</xsd:appinfo>
</xsd:annotation>
</xsd:element>
<xsd:element name="fs_file_compression" type="oval_results:subtestBoolType" minOccurs="0" maxOccurs="1">
<xsd:annotation>
<xsd:documentation>
</xsd:documentation>
<xsd:appinfo>
<parent_test>Volume Test</parent_test>
<cardinality>0-1</cardinality>
<content>boolean</content>
<valid_datatypes>boolean</valid_datatypes>
<valid_operators>equals, not equal</valid_operators>
</xsd:appinfo>
</xsd:annotation>
</xsd:element>
<xsd:element name="fs_file_encryption" type="oval_results:subtestBoolType" minOccurs="0" maxOccurs="1">
<xsd:annotation>
<xsd:documentation>
</xsd:documentation>
<xsd:appinfo>
<parent_test>Volume Test</parent_test>
<cardinality>0-1</cardinality>
<content>boolean</content>
<valid_datatypes>boolean</valid_datatypes>
<valid_operators>equals, not equal</valid_operators>
</xsd:appinfo>
</xsd:annotation>
</xsd:element>
<xsd:element name="fs_persistent_acls" type="oval_results:subtestBoolType" minOccurs="0" maxOccurs="1">
<xsd:annotation>
<xsd:documentation>
</xsd:documentation>
<xsd:appinfo>
<parent_test>Volume Test</parent_test>
<cardinality>0-1</cardinality>
<content>boolean</content>
<valid_datatypes>boolean</valid_datatypes>
<valid_operators>equals, not equal</valid_operators>
</xsd:appinfo>
</xsd:annotation>
</xsd:element>
<xsd:element name="fs_unicode_stored_on_disk" type="oval_results:subtestBoolType" minOccurs="0" maxOccurs="1">
<xsd:annotation>
<xsd:documentation>
</xsd:documentation>
<xsd:appinfo>
<parent_test>Volume Test</parent_test>
<cardinality>0-1</cardinality>
<content>boolean</content>
<valid_datatypes>boolean</valid_datatypes>
<valid_operators>equals, not equal</valid_operators>
</xsd:appinfo>
</xsd:annotation>
</xsd:element>
<xsd:element name="fs_vol_is_compressed" type="oval_results:subtestBoolType" minOccurs="0" maxOccurs="1">
<xsd:annotation>
<xsd:documentation>
</xsd:documentation>
<xsd:appinfo>
<parent_test>Volume Test</parent_test>
<cardinality>0-1</cardinality>
<content>boolean</content>
<valid_datatypes>boolean</valid_datatypes>
<valid_operators>equals, not equal</valid_operators>
</xsd:appinfo>
</xsd:annotation>
</xsd:element>
</xsd:sequence>
</xsd:extension>
</xsd:complexContent>
</xsd:complexType>
</xsd:element>
<xsd:element name="tested_object" minOccurs="0" maxOccurs="unbounded">
<xsd:complexType>
<xsd:complexContent>
<xsd:extension base="oval_results:testedObjectType">
<xsd:sequence>
<xsd:element name="rootpath" type="oval_results:testedStringType" minOccurs="1" maxOccurs="1">
<xsd:annotation>
<xsd:documentation>
</xsd:documentation>
<xsd:appinfo>
<parent_test>Volume Test</parent_test>
<cardinality>1</cardinality>
<content>string</content>
</xsd:appinfo>
</xsd:annotation>
</xsd:element>
</xsd:sequence>
</xsd:extension>
</xsd:complexContent>
</xsd:complexType>
</xsd:element>
</xsd:sequence>
</xsd:extension>
</xsd:complexContent>
</xsd:complexType>
</xsd:element>
|