Definition Type: Element
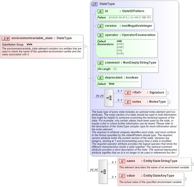
Name: environmentvariable_state
Namespace: http://oval.mitre.org/XMLSchema/oval-definitions-5#independent
Type: oval-def:StateType
Containing Schema: independent-definitions-schema.xsd
Abstract
Documentation:
The environmentvariable_state element contains two entities that are used to check the name of the specified environment varible and the value associated with it.
Collapse XSD Schema Diagram:
Drilldown into value in schema independent-definitions-schema_xsd Drilldown into name in schema independent-definitions-schema_xsd Drilldown into notes in schema oval-definitions-schema_xsd Drilldown into Signature in schema xmldsig-core-schema_xsd Drilldown into deprecated in schema oval-definitions-schema_xsd Drilldown into comment in schema oval-definitions-schema_xsd Drilldown into operator in schema oval-definitions-schema_xsd Drilldown into version in schema oval-definitions-schema_xsd Drilldown into id in schema oval-definitions-schema_xsd Drilldown into StateType in schema oval-definitions-schema_xsdXSD Diagram of environmentvariable_state in schema independent-definitions-schema_xsd (Open Vulnerability and Assessment Language (OVAL®))
Collapse XSD Schema Code:
<xsd:element name="environmentvariable_state" substitutionGroup="oval-def:state">
    <xsd:annotation>
        <xsd:documentation>The environmentvariable_state element contains two entities that are used to check the name of the specified environment varible and the value associated with it.</xsd:documentation>
    </xsd:annotation>
    <xsd:complexType>
        <xsd:complexContent>
            <xsd:extension base="oval-def:StateType">
                <xsd:sequence>
                    <xsd:element name="name" type="oval-def:EntityStateStringType" minOccurs="0" maxOccurs="1">
                        <xsd:annotation>
                            <xsd:documentation>This element describes the name of an environment variable.</xsd:documentation>
                            <xsd:appinfo>
                                <sch:pattern id="envstename" xmlns:sch="http://purl.oclc.org/dsdl/schematron">
                                    <sch:rule context="ind-def:environmentvariable_state/ind-def:name">
                                        <sch:assert test="not(@datatype) or @datatype='string'">
                                            <sch:value-of select="../@id" /> - datatype attribute for the name entity of an environmentvariable_state should be 'string'</sch:assert>
                                    </sch:rule>
                                </sch:pattern>
                            </xsd:appinfo>
                        </xsd:annotation>
                    </xsd:element>
                    <xsd:element name="value" type="oval-def:EntityStateAnyType" minOccurs="0" maxOccurs="1">
                        <xsd:annotation>
                            <xsd:documentation>The actual value of the specified environment variable.</xsd:documentation>
                            <xsd:appinfo>
                                <sch:pattern id="envstevalue" xmlns:sch="http://purl.oclc.org/dsdl/schematron">
                                    <sch:rule context="ind-def:environmentvariable_state/ind-def:value">
                                        <sch:assert test="(@datatype='int' and (floor(.) = number(.))) or not(@datatype='int') or not(node())">
                                            <sch:value-of select="../@id" /> - The datatype has been set to 'int' but the value is not an integer.</sch:assert>
                                    </sch:rule>
                                </sch:pattern>
                            </xsd:appinfo>
                        </xsd:annotation>
                    </xsd:element>
                </xsd:sequence>
            </xsd:extension>
        </xsd:complexContent>
    </xsd:complexType>
</xsd:element>
Collapse Child Elements:
Name Type Min Occurs Max Occurs
Signature ds:Signature 0 1
notes oval-def:notes 0 1
name ind-def:name 0 1
value ind-def:value 0 1
Collapse Child Attributes:
Name Type Default Value Use
id oval-def:id Required
version oval-def:version Required
operator oval-def:operator AND Optional
comment oval-def:comment Optional
deprecated oval-def:deprecated false Optional
Collapse Derivation Tree:
Collapse References:
oval-def:state