Definition Type: Element
Name: fileset_item
Namespace: http://oval.mitre.org/XMLSchema/oval-system-characteristics-5#aix
Type: oval-sc:ItemType
Containing Schema: aix-system-characteristics-schema.xsd
Abstract
Documentation:
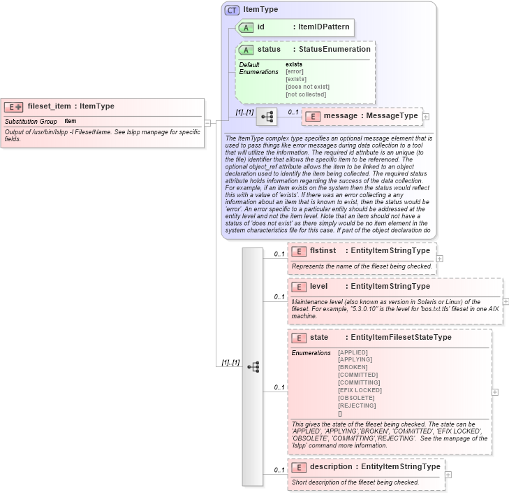
Output of /usr/bin/lslpp -l FilesetName. See lslpp manpage for specific fields.
Collapse XSD Schema Diagram:
Drilldown into description in schema aix-system-characteristics-schema_xsd Drilldown into state in schema aix-system-characteristics-schema_xsd Drilldown into level in schema aix-system-characteristics-schema_xsd Drilldown into flstinst in schema aix-system-characteristics-schema_xsd Drilldown into message in schema oval-system-characteristics-schema_xsd Drilldown into status in schema oval-system-characteristics-schema_xsd Drilldown into id in schema oval-system-characteristics-schema_xsd Drilldown into ItemType in schema oval-system-characteristics-schema_xsdXSD Diagram of fileset_item in schema aix-system-characteristics-schema_xsd (Open Vulnerability and Assessment Language (OVAL®))
Collapse XSD Schema Code:
<xsd:element name="fileset_item" substitutionGroup="oval-sc:item">
    <xsd:annotation>
        <xsd:documentation>Output of /usr/bin/lslpp -l FilesetName. See lslpp manpage for specific fields.</xsd:documentation>
    </xsd:annotation>
    <xsd:complexType>
        <xsd:complexContent>
            <xsd:extension base="oval-sc:ItemType">
                <xsd:sequence>
                    <xsd:element name="flstinst" type="oval-sc:EntityItemStringType" minOccurs="0" maxOccurs="1">
                        <xsd:annotation>
                            <xsd:documentation>Represents the name of the fileset being checked.</xsd:documentation>
                            <xsd:appinfo>
                                <sch:pattern id="filesetitemflstinst" xmlns:sch="http://purl.oclc.org/dsdl/schematron">
                                    <sch:rule context="aix-sc:fileset_item/aix-sc:flstinst">
                                        <sch:assert test="not(@datatype) or @datatype='string'">item <sch:value-of select="../@id" /> - datatype attribute for the flstinst entity of a fileset_item should be 'string'</sch:assert>
                                    </sch:rule>
                                </sch:pattern>
                            </xsd:appinfo>
                        </xsd:annotation>
                    </xsd:element>
                    <xsd:element name="level" type="oval-sc:EntityItemStringType" minOccurs="0" maxOccurs="1">
                        <xsd:annotation>
                            <xsd:documentation>Maintenance level (also known as version in Solaris or Linux) of the fileset. For example, "5.3.0.10" is the level for 'bos.txt.tfs' fileset in one AIX machine.</xsd:documentation>
                            <xsd:appinfo>
                                <sch:pattern id="filesetitemlevel" xmlns:sch="http://purl.oclc.org/dsdl/schematron">
                                    <sch:rule context="aix-sc:fileset_item/aix-sc:level">
                                        <sch:assert test="@datatype='version'">item <sch:value-of select="../@id" /> - datatype attribute for the level entity of a fileset_item should be 'version'</sch:assert>
                                    </sch:rule>
                                </sch:pattern>
                            </xsd:appinfo>
                        </xsd:annotation>
                    </xsd:element>
                    <xsd:element name="state" type="aix-sc:EntityItemFilesetStateType" minOccurs="0" maxOccurs="1">
                        <xsd:annotation>
                            <xsd:documentation>This gives the state of the fileset being checked. The state can be 'APPLIED', 'APPLYING','BROKEN', 'COMMITTED', 'EFIX LOCKED', 'OBSOLETE', 'COMMITTING','REJECTING'.  See the manpage of the 'lslpp' command more information.</xsd:documentation>
                            <xsd:appinfo>
                                <sch:pattern id="filesetitemstate" xmlns:sch="http://purl.oclc.org/dsdl/schematron">
                                    <sch:rule context="aix-sc:fileset_item/aix-sc:state">
                                        <sch:assert test="not(@datatype) or @datatype='string'">item <sch:value-of select="../@id" /> - datatype attribute for the state entity of a fileset_item should be 'string'</sch:assert>
                                    </sch:rule>
                                </sch:pattern>
                            </xsd:appinfo>
                        </xsd:annotation>
                    </xsd:element>
                    <xsd:element name="description" type="oval-sc:EntityItemStringType" minOccurs="0" maxOccurs="1">
                        <xsd:annotation>
                            <xsd:documentation>Short description of the fileset being checked.</xsd:documentation>
                            <xsd:appinfo>
                                <sch:pattern id="filesetitemdescription" xmlns:sch="http://purl.oclc.org/dsdl/schematron">
                                    <sch:rule context="aix-sc:fileset_item/aix-sc:description">
                                        <sch:assert test="not(@datatype) or @datatype='string'">item <sch:value-of select="../@id" /> - datatype attribute for the description entity of a fileset_item should be 'string'</sch:assert>
                                    </sch:rule>
                                </sch:pattern>
                            </xsd:appinfo>
                        </xsd:annotation>
                    </xsd:element>
                </xsd:sequence>
            </xsd:extension>
        </xsd:complexContent>
    </xsd:complexType>
</xsd:element>
Collapse Child Elements:
Name Type Min Occurs Max Occurs
message oval-sc:message 0 1
flstinst aix-sc:flstinst 0 1
level aix-sc:level 0 1
state aix-sc:state 0 1
description aix-sc:description 0 1
Collapse Child Attributes:
Name Type Default Value Use
id oval-sc:id Required
status oval-sc:status exists Optional
Collapse Derivation Tree:
Collapse References:
oval-sc:item