Definition Type: Element
Name: httpd_state
Namespace: http://oval.mitre.org/XMLSchema/oval-definitions-5#apache
Type: oval-def:StateType
Containing Schema: apache-definitions-schema.xsd
Abstract
Documentation:
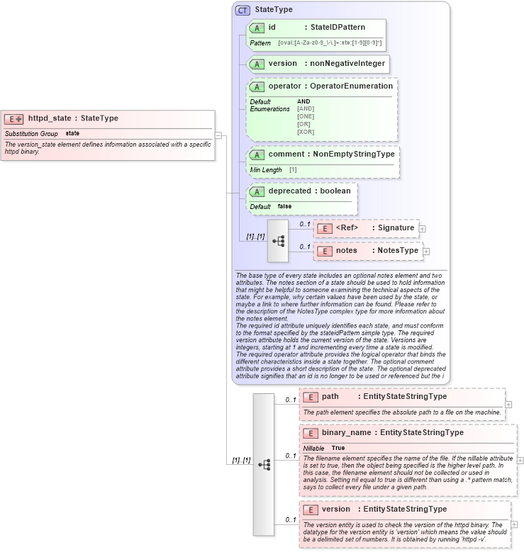
The version_state element defines information associated with a specific httpd binary.
Collapse XSD Schema Diagram:
Drilldown into version in schema apache-definitions-schema_xsd Drilldown into binary_name in schema apache-definitions-schema_xsd Drilldown into path in schema apache-definitions-schema_xsd Drilldown into notes in schema oval-definitions-schema_xsd Drilldown into Signature in schema xmldsig-core-schema_xsd Drilldown into deprecated in schema oval-definitions-schema_xsd Drilldown into comment in schema oval-definitions-schema_xsd Drilldown into operator in schema oval-definitions-schema_xsd Drilldown into version in schema oval-definitions-schema_xsd Drilldown into id in schema oval-definitions-schema_xsd Drilldown into StateType in schema oval-definitions-schema_xsdXSD Diagram of httpd_state in schema apache-definitions-schema_xsd (Open Vulnerability and Assessment Language (OVAL®))
Collapse XSD Schema Code:
<xsd:element name="httpd_state" substitutionGroup="oval-def:state">
    <xsd:annotation>
        <xsd:documentation>The version_state element defines information associated with a specific httpd binary.</xsd:documentation>
    </xsd:annotation>
    <xsd:complexType>
        <xsd:complexContent>
            <xsd:extension base="oval-def:StateType">
                <xsd:sequence>
                    <xsd:element name="path" type="oval-def:EntityStateStringType" minOccurs="0" maxOccurs="1">
                        <xsd:annotation>
                            <xsd:documentation>The path element specifies the absolute path to a file on the machine.</xsd:documentation>
                            <xsd:appinfo>
                                <sch:pattern id="httpdstepath" xmlns:sch="http://purl.oclc.org/dsdl/schematron">
                                    <sch:rule context="apache-def:httpd_state/apache-def:path">
                                        <sch:assert test="not(@datatype) or @datatype='string'">
                                            <sch:value-of select="../@id" /> - datatype attribute for the path entity of a httpd_state should be 'string'</sch:assert>
                                    </sch:rule>
                                </sch:pattern>
                            </xsd:appinfo>
                        </xsd:annotation>
                    </xsd:element>
                    <xsd:element name="binary_name" type="oval-def:EntityStateStringType" minOccurs="0" maxOccurs="1" nillable="true">
                        <xsd:annotation>
                            <xsd:documentation>The filename element specifies the name of the file. If the nillable attribute is set to true, then the object being specified is the higher level path. In this case, the filename element should not be collected or used in analysis. Setting nil equal to true is different than using a .* pattern match, says to collect every file under a given path.</xsd:documentation>
                            <xsd:appinfo>
                                <sch:pattern id="httpdstebinaryname" xmlns:sch="http://purl.oclc.org/dsdl/schematron">
                                    <sch:rule context="apache-def:httpd_state/apache-def:binary_name">
                                        <sch:assert test="not(@datatype) or @datatype='string'">
                                            <sch:value-of select="../@id" /> - datatype attribute for the binary_name entity of a httpd_state should be 'string'</sch:assert>
                                    </sch:rule>
                                </sch:pattern>
                            </xsd:appinfo>
                        </xsd:annotation>
                    </xsd:element>
                    <xsd:element name="version" type="oval-def:EntityStateStringType" minOccurs="0" maxOccurs="1">
                        <xsd:annotation>
                            <xsd:documentation>The version entity is used to check the version of the httpd binary. The datatype for the version entity is 'version' which means the value should be a delimited set of numbers. It is obtained by running 'httpd -v'.</xsd:documentation>
                            <xsd:appinfo>
                                <sch:pattern id="httpdsteversion" xmlns:sch="http://purl.oclc.org/dsdl/schematron">
                                    <sch:rule context="apache-def:httpd_state/apache-def:version">
                                        <sch:assert test="@datatype='version'">
                                            <sch:value-of select="../@id" /> - datatype attribute for the version entity of a httpd_state should be 'version'</sch:assert>
                                    </sch:rule>
                                </sch:pattern>
                            </xsd:appinfo>
                        </xsd:annotation>
                    </xsd:element>
                </xsd:sequence>
            </xsd:extension>
        </xsd:complexContent>
    </xsd:complexType>
</xsd:element>
Collapse Child Elements:
Name Type Min Occurs Max Occurs
Signature ds:Signature 0 1
notes oval-def:notes 0 1
path apache-def:path 0 1
binary_name apache-def:binary_name 0 1
version apache-def:version 0 1
Collapse Child Attributes:
Name Type Default Value Use
id oval-def:id Required
version oval-def:version Required
operator oval-def:operator AND Optional
comment oval-def:comment Optional
deprecated oval-def:deprecated false Optional
Collapse Derivation Tree:
Collapse References:
oval-def:state