Definition Type: Element
Name: inetd_state
Namespace: http://oval.mitre.org/XMLSchema/oval-definitions-5#unix
Type: oval-def:StateType
Containing Schema: unix-definitions-schema.xsd
Abstract
Documentation:
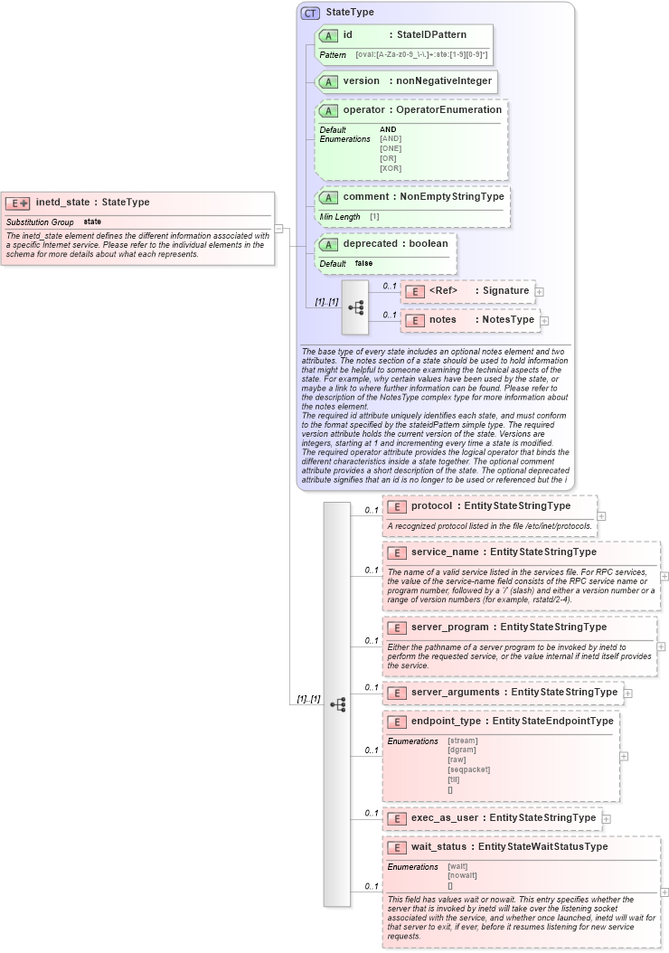
The inetd_state element defines the different information associated with a specific Internet service. Please refer to the individual elements in the schema for more details about what each represents.
Collapse XSD Schema Diagram:
Drilldown into wait_status in schema unix-definitions-schema_xsd Drilldown into exec_as_user in schema unix-definitions-schema_xsd Drilldown into endpoint_type in schema unix-definitions-schema_xsd Drilldown into server_arguments in schema unix-definitions-schema_xsd Drilldown into server_program in schema unix-definitions-schema_xsd Drilldown into service_name in schema unix-definitions-schema_xsd Drilldown into protocol in schema unix-definitions-schema_xsd Drilldown into notes in schema oval-definitions-schema_xsd Drilldown into Signature in schema xmldsig-core-schema_xsd Drilldown into deprecated in schema oval-definitions-schema_xsd Drilldown into comment in schema oval-definitions-schema_xsd Drilldown into operator in schema oval-definitions-schema_xsd Drilldown into version in schema oval-definitions-schema_xsd Drilldown into id in schema oval-definitions-schema_xsd Drilldown into StateType in schema oval-definitions-schema_xsdXSD Diagram of inetd_state in schema unix-definitions-schema_xsd (Open Vulnerability and Assessment Language (OVAL®))
Collapse XSD Schema Code:
<xsd:element name="inetd_state" substitutionGroup="oval-def:state">
    <xsd:annotation>
        <xsd:documentation>The inetd_state element defines the different information associated with a specific Internet service. Please refer to the individual elements in the schema for more details about what each represents.</xsd:documentation>
    </xsd:annotation>
    <xsd:complexType>
        <xsd:complexContent>
            <xsd:extension base="oval-def:StateType">
                <xsd:sequence>
                    <xsd:element name="protocol" type="oval-def:EntityStateStringType" minOccurs="0" maxOccurs="1">
                        <xsd:annotation>
                            <xsd:documentation>A recognized protocol listed in the file /etc/inet/protocols.</xsd:documentation>
                            <xsd:appinfo>
                                <sch:pattern id="inetdsteprotocol" xmlns:sch="http://purl.oclc.org/dsdl/schematron">
                                    <sch:rule context="unix-def:inetd_state/unix-def:protocol">
                                        <sch:assert test="not(@datatype) or @datatype='string'">
                                            <sch:value-of select="../@id" /> - datatype attribute for the protocol entity of an inetd_state should be 'string'</sch:assert>
                                    </sch:rule>
                                </sch:pattern>
                            </xsd:appinfo>
                        </xsd:annotation>
                    </xsd:element>
                    <xsd:element name="service_name" type="oval-def:EntityStateStringType" minOccurs="0" maxOccurs="1">
                        <xsd:annotation>
                            <xsd:documentation>The name of a valid service listed in the services file. For RPC services, the value of the service-name field consists of the RPC service name or program number, followed by a '/' (slash) and either a version number or a range of version numbers (for example, rstatd/2-4).</xsd:documentation>
                            <xsd:appinfo>
                                <sch:pattern id="inetdsteservice_name" xmlns:sch="http://purl.oclc.org/dsdl/schematron">
                                    <sch:rule context="unix-def:inetd_state/unix-def:service_name">
                                        <sch:assert test="not(@datatype) or @datatype='string'">
                                            <sch:value-of select="../@id" /> - datatype attribute for the service_name entity of an inetd_state should be 'string'</sch:assert>
                                    </sch:rule>
                                </sch:pattern>
                            </xsd:appinfo>
                        </xsd:annotation>
                    </xsd:element>
                    <xsd:element name="server_program" type="oval-def:EntityStateStringType" minOccurs="0" maxOccurs="1">
                        <xsd:annotation>
                            <xsd:documentation>Either the pathname of a server program to be invoked by inetd to perform the requested service, or the value internal if inetd itself provides the service.</xsd:documentation>
                            <xsd:appinfo>
                                <sch:pattern id="inetdsteserver_program" xmlns:sch="http://purl.oclc.org/dsdl/schematron">
                                    <sch:rule context="unix-def:inetd_state/unix-def:server_program">
                                        <sch:assert test="not(@datatype) or @datatype='string'">
                                            <sch:value-of select="../@id" /> - datatype attribute for the server_program entity of an inetd_state should be 'string'</sch:assert>
                                    </sch:rule>
                                </sch:pattern>
                            </xsd:appinfo>
                        </xsd:annotation>
                    </xsd:element>
                    <xsd:element name="server_arguments" type="oval-def:EntityStateStringType" minOccurs="0" maxOccurs="1">
                        <xsd:annotation>
                            <xsd:documentation />
                            <xsd:appinfo>
                                <sch:pattern id="inetdsteserver_arguments" xmlns:sch="http://purl.oclc.org/dsdl/schematron">
                                    <sch:rule context="unix-def:inetd_state/unix-def:server_arguments">
                                        <sch:assert test="not(@datatype) or @datatype='string'">
                                            <sch:value-of select="../@id" /> - datatype attribute for the server_arguments entity of an inetd_state should be 'string'</sch:assert>
                                    </sch:rule>
                                </sch:pattern>
                            </xsd:appinfo>
                        </xsd:annotation>
                    </xsd:element>
                    <xsd:element name="endpoint_type" type="unix-def:EntityStateEndpointType" minOccurs="0" maxOccurs="1">
                        <xsd:annotation>
                            <xsd:documentation />
                            <xsd:appinfo>
                                <sch:pattern id="inetdsteendpoint_type" xmlns:sch="http://purl.oclc.org/dsdl/schematron">
                                    <sch:rule context="unix-def:inetd_state/unix-def:endpoint_type">
                                        <sch:assert test="not(@datatype) or @datatype='string'">
                                            <sch:value-of select="../@id" /> - datatype attribute for the endpoint_type entity of an inetd_state should be 'string'</sch:assert>
                                    </sch:rule>
                                </sch:pattern>
                            </xsd:appinfo>
                        </xsd:annotation>
                    </xsd:element>
                    <xsd:element name="exec_as_user" type="oval-def:EntityStateStringType" minOccurs="0" maxOccurs="1">
                        <xsd:annotation>
                            <xsd:documentation />
                            <xsd:appinfo>
                                <sch:pattern id="inetdsteexec_as_user" xmlns:sch="http://purl.oclc.org/dsdl/schematron">
                                    <sch:rule context="unix-def:inetd_state/unix-def:exec_as_user">
                                        <sch:assert test="not(@datatype) or @datatype='string'">
                                            <sch:value-of select="../@id" /> - datatype attribute for the exec_as_user entity of an inetd_state should be 'string'</sch:assert>
                                    </sch:rule>
                                </sch:pattern>
                            </xsd:appinfo>
                        </xsd:annotation>
                    </xsd:element>
                    <xsd:element name="wait_status" type="unix-def:EntityStateWaitStatusType" minOccurs="0" maxOccurs="1">
                        <xsd:annotation>
                            <xsd:documentation>This field has values wait or nowait. This entry specifies whether the server that is invoked by inetd will take over the listening socket associated with the service, and whether once launched, inetd will wait for that server to exit, if ever, before it resumes listening for new service requests.</xsd:documentation>
                            <xsd:appinfo>
                                <sch:pattern id="inetdstewait_status" xmlns:sch="http://purl.oclc.org/dsdl/schematron">
                                    <sch:rule context="unix-def:inetd_state/unix-def:wait_status">
                                        <sch:assert test="not(@datatype) or @datatype='string'">
                                            <sch:value-of select="../@id" /> - datatype attribute for the wait_status entity of an inetd_state should be 'string'</sch:assert>
                                    </sch:rule>
                                </sch:pattern>
                            </xsd:appinfo>
                        </xsd:annotation>
                    </xsd:element>
                </xsd:sequence>
            </xsd:extension>
        </xsd:complexContent>
    </xsd:complexType>
</xsd:element>
Collapse Child Elements:
Name Type Min Occurs Max Occurs
Signature ds:Signature 0 1
notes oval-def:notes 0 1
protocol unix-def:protocol 0 1
service_name unix-def:service_name 0 1
server_program unix-def:server_program 0 1
server_arguments unix-def:server_arguments 0 1
endpoint_type unix-def:endpoint_type 0 1
exec_as_user unix-def:exec_as_user 0 1
wait_status unix-def:wait_status 0 1
Collapse Child Attributes:
Name Type Default Value Use
id oval-def:id Required
version oval-def:version Required
operator oval-def:operator AND Optional
comment oval-def:comment Optional
deprecated oval-def:deprecated false Optional
Collapse Derivation Tree:
Collapse References:
oval-def:state