Definition Type: Element
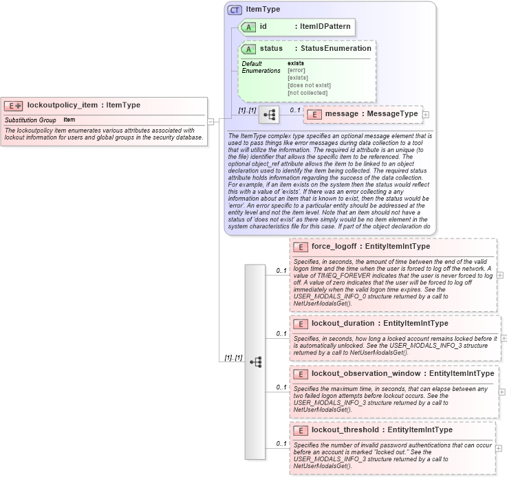
Name: lockoutpolicy_item
Namespace: http://oval.mitre.org/XMLSchema/oval-system-characteristics-5#windows
Type: oval-sc:ItemType
Containing Schema: windows-system-characteristics-schema.xsd
Abstract
Documentation:
The lockoutpolicy item enumerates various attributes associated with lockout information for users and global groups in the security database.
Collapse XSD Schema Diagram:
Drilldown into lockout_threshold in schema windows-system-characteristics-schema_xsd Drilldown into lockout_observation_window in schema windows-system-characteristics-schema_xsd Drilldown into lockout_duration in schema windows-system-characteristics-schema_xsd Drilldown into force_logoff in schema windows-system-characteristics-schema_xsd Drilldown into message in schema oval-system-characteristics-schema_xsd Drilldown into status in schema oval-system-characteristics-schema_xsd Drilldown into id in schema oval-system-characteristics-schema_xsd Drilldown into ItemType in schema oval-system-characteristics-schema_xsdXSD Diagram of lockoutpolicy_item in schema windows-system-characteristics-schema_xsd (Open Vulnerability and Assessment Language (OVAL®))
Collapse XSD Schema Code:
<xsd:element name="lockoutpolicy_item" substitutionGroup="oval-sc:item">
    <xsd:annotation>
        <xsd:documentation>The lockoutpolicy item enumerates various attributes associated with lockout information for users and global groups in the security database.</xsd:documentation>
    </xsd:annotation>
    <xsd:complexType>
        <xsd:complexContent>
            <xsd:extension base="oval-sc:ItemType">
                <xsd:sequence>
                    <xsd:element name="force_logoff" type="oval-sc:EntityItemIntType" minOccurs="0" maxOccurs="1">
                        <xsd:annotation>
                            <xsd:documentation>Specifies, in seconds, the amount of time between the end of the valid logon time and the time when the user is forced to log off the network. A value of TIMEQ_FOREVER indicates that the user is never forced to log off. A value of zero indicates that the user will be forced to log off immediately when the valid logon time expires. See the USER_MODALS_INFO_0 structure returned by a call to NetUserModalsGet().</xsd:documentation>
                            <xsd:appinfo>
                                <sch:pattern id="lpitemforce_logoff" xmlns:sch="http://purl.oclc.org/dsdl/schematron">
                                    <sch:rule context="win-sc:lockoutpolicy_item/win-sc:force_logoff">
                                        <sch:assert test="@datatype='int'">item <sch:value-of select="../@id" /> - datatype attribute for the force_logoff entity of a lockoutpolicy_item should be 'int'</sch:assert>
                                    </sch:rule>
                                </sch:pattern>
                            </xsd:appinfo>
                        </xsd:annotation>
                    </xsd:element>
                    <xsd:element name="lockout_duration" type="oval-sc:EntityItemIntType" minOccurs="0" maxOccurs="1">
                        <xsd:annotation>
                            <xsd:documentation>Specifies, in seconds, how long a locked account remains locked before it is automatically unlocked. See the USER_MODALS_INFO_3 structure returned by a call to NetUserModalsGet().</xsd:documentation>
                            <xsd:appinfo>
                                <sch:pattern id="lpitemlockout_duration" xmlns:sch="http://purl.oclc.org/dsdl/schematron">
                                    <sch:rule context="win-sc:lockoutpolicy_item/win-sc:lockout_duration">
                                        <sch:assert test="@datatype='int'">item <sch:value-of select="../@id" /> - datatype attribute for the lockout_duration entity of a lockoutpolicy_item should be 'int'</sch:assert>
                                    </sch:rule>
                                </sch:pattern>
                            </xsd:appinfo>
                        </xsd:annotation>
                    </xsd:element>
                    <xsd:element name="lockout_observation_window" type="oval-sc:EntityItemIntType" minOccurs="0" maxOccurs="1">
                        <xsd:annotation>
                            <xsd:documentation>Specifies the maximum time, in seconds, that can elapse between any two failed logon attempts before lockout occurs. See the USER_MODALS_INFO_3 structure returned by a call to NetUserModalsGet().</xsd:documentation>
                            <xsd:appinfo>
                                <sch:pattern id="lpitemlockout_observation_window" xmlns:sch="http://purl.oclc.org/dsdl/schematron">
                                    <sch:rule context="win-sc:lockoutpolicy_item/win-sc:lockout_observation_window">
                                        <sch:assert test="@datatype='int'">item <sch:value-of select="../@id" /> - datatype attribute for the lockout_observation_window entity of a lockoutpolicy_item should be 'int'</sch:assert>
                                    </sch:rule>
                                </sch:pattern>
                            </xsd:appinfo>
                        </xsd:annotation>
                    </xsd:element>
                    <xsd:element name="lockout_threshold" type="oval-sc:EntityItemIntType" minOccurs="0" maxOccurs="1">
                        <xsd:annotation>
                            <xsd:documentation>Specifies the number of invalid password authentications that can occur before an account is marked "locked out." See the USER_MODALS_INFO_3 structure returned by a call to NetUserModalsGet().</xsd:documentation>
                            <xsd:appinfo>
                                <sch:pattern id="lpitemlockout_threshold" xmlns:sch="http://purl.oclc.org/dsdl/schematron">
                                    <sch:rule context="win-sc:lockoutpolicy_item/win-sc:lockout_threshold">
                                        <sch:assert test="@datatype='int'">item <sch:value-of select="../@id" /> - datatype attribute for the lockout_threshold entity of a lockoutpolicy_item should be 'int'</sch:assert>
                                    </sch:rule>
                                </sch:pattern>
                            </xsd:appinfo>
                        </xsd:annotation>
                    </xsd:element>
                </xsd:sequence>
            </xsd:extension>
        </xsd:complexContent>
    </xsd:complexType>
</xsd:element>
Collapse Child Elements:
Name Type Min Occurs Max Occurs
message oval-sc:message 0 1
force_logoff win-sc:force_logoff 0 1
lockout_duration win-sc:lockout_duration 0 1
lockout_observation_window win-sc:lockout_observation_window 0 1
lockout_threshold win-sc:lockout_threshold 0 1
Collapse Child Attributes:
Name Type Default Value Use
id oval-sc:id Required
status oval-sc:status exists Optional
Collapse Derivation Tree:
Collapse References:
oval-sc:item