Definition Type: Element
Name: object
Namespace: http://oval.mitre.org/XMLSchema/oval-system-characteristics-5
Type: oval-sc:ObjectType
Containing Schema: oval-system-characteristics-schema.xsd
MinOccurs 1
MaxOccurs unbounded
Abstract
Collapse XSD Schema Diagram:
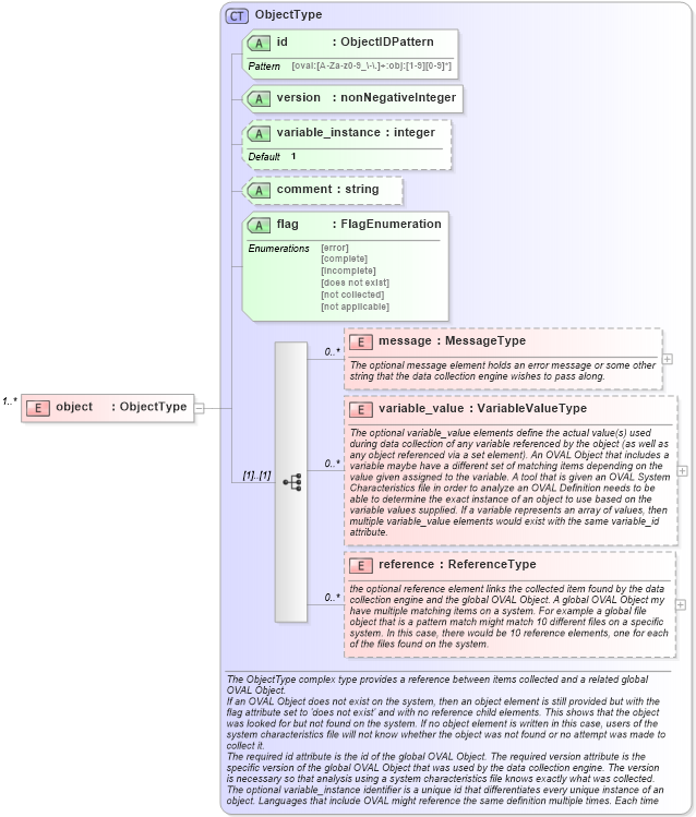
Drilldown into reference in schema oval-system-characteristics-schema_xsd Drilldown into variable_value in schema oval-system-characteristics-schema_xsd Drilldown into message in schema oval-system-characteristics-schema_xsd Drilldown into flag in schema oval-system-characteristics-schema_xsd Drilldown into comment in schema oval-system-characteristics-schema_xsd Drilldown into variable_instance in schema oval-system-characteristics-schema_xsd Drilldown into version in schema oval-system-characteristics-schema_xsd Drilldown into id in schema oval-system-characteristics-schema_xsd Drilldown into ObjectType in schema oval-system-characteristics-schema_xsdXSD Diagram of object in schema oval-system-characteristics-schema_xsd (Open Vulnerability and Assessment Language (OVAL®))
Collapse XSD Schema Code:
<xsd:element name="object" type="oval-sc:ObjectType" minOccurs="1" maxOccurs="unbounded" />
Collapse Child Elements:
Name Type Min Occurs Max Occurs
message oval-sc:message 0 unbounded
variable_value oval-sc:variable_value 0 unbounded
reference oval-sc:reference 0 unbounded
Collapse Child Attributes:
Name Type Default Value Use
id oval-sc:id Required
version oval-sc:version Required
variable_instance oval-sc:variable_instance 1 Optional
comment oval-sc:comment Optional
flag oval-sc:flag Required
Collapse Derivation Tree: