Definition Type: Element
Name: port_item
Namespace: http://oval.mitre.org/XMLSchema/oval-system-characteristics-5#windows
Type: oval-sc:ItemType
Containing Schema: windows-system-characteristics-schema.xsd
Abstract
Documentation:
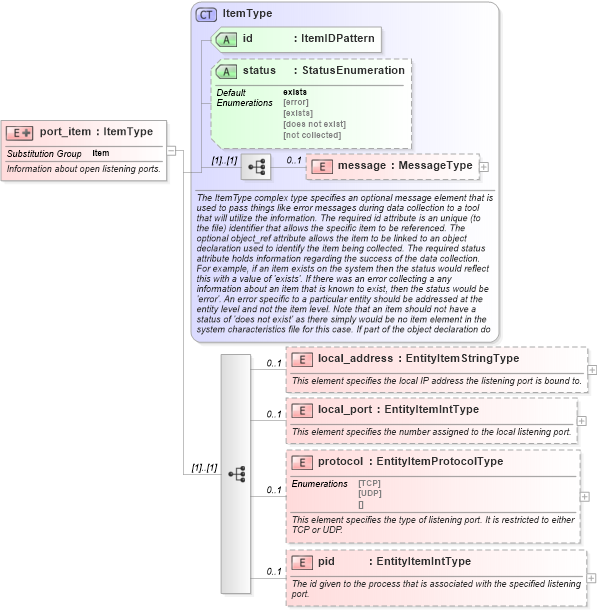
Information about open listening ports.
Collapse XSD Schema Diagram:
Drilldown into pid in schema windows-system-characteristics-schema_xsd Drilldown into protocol in schema windows-system-characteristics-schema_xsd Drilldown into local_port in schema windows-system-characteristics-schema_xsd Drilldown into local_address in schema windows-system-characteristics-schema_xsd Drilldown into message in schema oval-system-characteristics-schema_xsd Drilldown into status in schema oval-system-characteristics-schema_xsd Drilldown into id in schema oval-system-characteristics-schema_xsd Drilldown into ItemType in schema oval-system-characteristics-schema_xsdXSD Diagram of port_item in schema windows-system-characteristics-schema_xsd (Open Vulnerability and Assessment Language (OVAL®))
Collapse XSD Schema Code:
<xsd:element name="port_item" substitutionGroup="oval-sc:item">
    <xsd:annotation>
        <xsd:documentation>Information about open listening ports.</xsd:documentation>
    </xsd:annotation>
    <xsd:complexType>
        <xsd:complexContent>
            <xsd:extension base="oval-sc:ItemType">
                <xsd:sequence>
                    <xsd:element name="local_address" type="oval-sc:EntityItemStringType" minOccurs="0" maxOccurs="1">
                        <xsd:annotation>
                            <xsd:documentation>This element specifies the local IP address the listening port is bound to.</xsd:documentation>
                            <xsd:appinfo>
                                <sch:pattern id="winportitemlocal_address" xmlns:sch="http://purl.oclc.org/dsdl/schematron">
                                    <sch:rule context="win-sc:port_item/win-sc:local_address">
                                        <sch:assert test="not(@datatype) or @datatype='string'">item <sch:value-of select="../@id" /> - datatype attribute for the local_address entity of a port_item should be 'string'</sch:assert>
                                    </sch:rule>
                                </sch:pattern>
                            </xsd:appinfo>
                        </xsd:annotation>
                    </xsd:element>
                    <xsd:element name="local_port" type="oval-sc:EntityItemIntType" minOccurs="0" maxOccurs="1">
                        <xsd:annotation>
                            <xsd:documentation>This element specifies the number assigned to the local listening port.</xsd:documentation>
                            <xsd:appinfo>
                                <sch:pattern id="winportitemlocal_port" xmlns:sch="http://purl.oclc.org/dsdl/schematron">
                                    <sch:rule context="win-sc:port_item/win-sc:local_port">
                                        <sch:assert test="@datatype='int'">item <sch:value-of select="../@id" /> - datatype attribute for the local_port entity of a port_item should be 'int'</sch:assert>
                                    </sch:rule>
                                </sch:pattern>
                            </xsd:appinfo>
                        </xsd:annotation>
                    </xsd:element>
                    <xsd:element name="protocol" type="win-sc:EntityItemProtocolType" minOccurs="0" maxOccurs="1">
                        <xsd:annotation>
                            <xsd:documentation>This element specifies the type of listening port. It is restricted to either TCP or UDP.</xsd:documentation>
                            <xsd:appinfo>
                                <sch:pattern id="winportitemprotocol" xmlns:sch="http://purl.oclc.org/dsdl/schematron">
                                    <sch:rule context="win-sc:port_item/win-sc:protocol">
                                        <sch:assert test="not(@datatype) or @datatype='string'">item <sch:value-of select="../@id" /> - datatype attribute for the protocol entity of a port_item should be 'string'</sch:assert>
                                    </sch:rule>
                                </sch:pattern>
                            </xsd:appinfo>
                        </xsd:annotation>
                    </xsd:element>
                    <xsd:element name="pid" type="oval-sc:EntityItemIntType" minOccurs="0" maxOccurs="1">
                        <xsd:annotation>
                            <xsd:documentation>The id given to the process that is associated with the specified listening port.</xsd:documentation>
                            <xsd:appinfo>
                                <sch:pattern id="winportitempid" xmlns:sch="http://purl.oclc.org/dsdl/schematron">
                                    <sch:rule context="win-sc:port_item/win-sc:pid">
                                        <sch:assert test="@datatype='int'">item <sch:value-of select="../@id" /> - datatype attribute for the pid entity of a port_item should be 'int'</sch:assert>
                                    </sch:rule>
                                </sch:pattern>
                            </xsd:appinfo>
                        </xsd:annotation>
                    </xsd:element>
                </xsd:sequence>
            </xsd:extension>
        </xsd:complexContent>
    </xsd:complexType>
</xsd:element>
Collapse Child Elements:
Name Type Min Occurs Max Occurs
message oval-sc:message 0 1
local_address win-sc:local_address 0 1
local_port win-sc:local_port 0 1
protocol win-sc:protocol 0 1
pid win-sc:pid 0 1
Collapse Child Attributes:
Name Type Default Value Use
id oval-sc:id Required
status oval-sc:status exists Optional
Collapse Derivation Tree:
Collapse References:
oval-sc:item