Definition Type: Element
Name: sid_item
Namespace: http://oval.mitre.org/XMLSchema/oval-system-characteristics-5#windows
Type: oval-sc:ItemType
Containing Schema: windows-system-characteristics-schema.xsd
Abstract
Collapse XSD Schema Diagram:
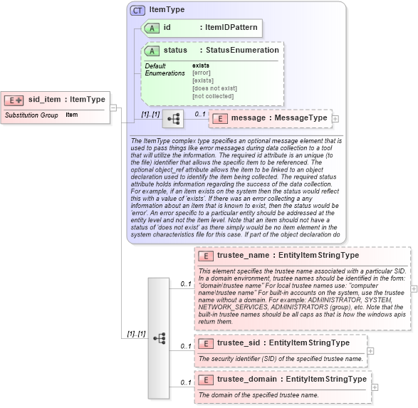
Drilldown into trustee_domain in schema windows-system-characteristics-schema_xsd Drilldown into trustee_sid in schema windows-system-characteristics-schema_xsd Drilldown into trustee_name in schema windows-system-characteristics-schema_xsd Drilldown into message in schema oval-system-characteristics-schema_xsd Drilldown into status in schema oval-system-characteristics-schema_xsd Drilldown into id in schema oval-system-characteristics-schema_xsd Drilldown into ItemType in schema oval-system-characteristics-schema_xsdXSD Diagram of sid_item in schema windows-system-characteristics-schema_xsd (Open Vulnerability and Assessment Language (OVAL®))
Collapse XSD Schema Code:
<xsd:element name="sid_item" substitutionGroup="oval-sc:item">
    <xsd:annotation>
        <xsd:documentation />
    </xsd:annotation>
    <xsd:complexType>
        <xsd:complexContent>
            <xsd:extension base="oval-sc:ItemType">
                <xsd:sequence>
                    <xsd:element name="trustee_name" type="oval-sc:EntityItemStringType" minOccurs="0" maxOccurs="1">
                        <xsd:annotation>
                            <xsd:documentation>This element specifies the trustee name associated with a particular SID. In a domain environment, trustee names should be identified in the form: "domain\trustee name" For local trustee names use: "computer name\trustee name" For built-in accounts on the system, use the trustee name without a domain. For example: ADMINISTRATOR, SYSTEM, NETWORK_SERVICES, ADMINISTRATORS (group), etc. Note that the built-in trustee names should be all caps as that is how the windows apis return them.</xsd:documentation>
                            <xsd:appinfo>
                                <sch:pattern id="siditemtrustee_name" xmlns:sch="http://purl.oclc.org/dsdl/schematron">
                                    <sch:rule context="win-sc:sid_item/win-sc:trustee_name">
                                        <sch:assert test="not(@datatype) or @datatype='string'">item <sch:value-of select="../@id" /> - datatype attribute for the trustee_name entity of a sid_item should be 'string'</sch:assert>
                                    </sch:rule>
                                </sch:pattern>
                            </xsd:appinfo>
                        </xsd:annotation>
                    </xsd:element>
                    <xsd:element name="trustee_sid" type="oval-sc:EntityItemStringType" minOccurs="0" maxOccurs="1">
                        <xsd:annotation>
                            <xsd:documentation>The security identifier (SID) of the specified trustee name.</xsd:documentation>
                            <xsd:appinfo>
                                <sch:pattern id="siditemtrustee_sid" xmlns:sch="http://purl.oclc.org/dsdl/schematron">
                                    <sch:rule context="win-sc:sid_item/win-sc:trustee_sid">
                                        <sch:assert test="not(@datatype) or @datatype='string'">item <sch:value-of select="../@id" /> - datatype attribute for the trustee_sid entity of a sid_item should be 'string'</sch:assert>
                                    </sch:rule>
                                </sch:pattern>
                            </xsd:appinfo>
                        </xsd:annotation>
                    </xsd:element>
                    <xsd:element name="trustee_domain" type="oval-sc:EntityItemStringType" minOccurs="0" maxOccurs="1">
                        <xsd:annotation>
                            <xsd:documentation>The domain of the specified trustee name.</xsd:documentation>
                            <xsd:appinfo>
                                <sch:pattern id="siditemtrustee_domain" xmlns:sch="http://purl.oclc.org/dsdl/schematron">
                                    <sch:rule context="win-sc:sid_item/win-sc:trustee_domain">
                                        <sch:assert test="not(@datatype) or @datatype='string'">item <sch:value-of select="../@id" /> - datatype attribute for the trustee_domain entity of a sid_item should be 'string'</sch:assert>
                                    </sch:rule>
                                </sch:pattern>
                            </xsd:appinfo>
                        </xsd:annotation>
                    </xsd:element>
                </xsd:sequence>
            </xsd:extension>
        </xsd:complexContent>
    </xsd:complexType>
</xsd:element>
Collapse Child Elements:
Name Type Min Occurs Max Occurs
message oval-sc:message 0 1
trustee_name win-sc:trustee_name 0 1
trustee_sid win-sc:trustee_sid 0 1
trustee_domain win-sc:trustee_domain 0 1
Collapse Child Attributes:
Name Type Default Value Use
id oval-sc:id Required
status oval-sc:status exists Optional
Collapse Derivation Tree:
Collapse References:
oval-sc:item