Definition Type: Element
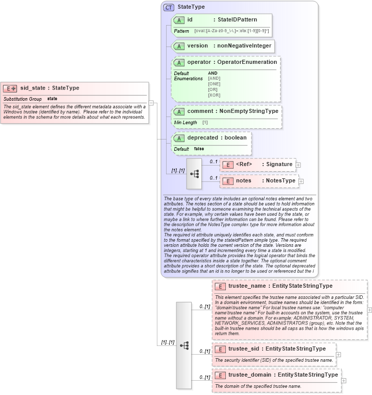
Name: sid_state
Namespace: http://oval.mitre.org/XMLSchema/oval-definitions-5#windows
Type: oval-def:StateType
Containing Schema: windows-definitions-schema.xsd
Abstract
Documentation:
The sid_state element defines the different metadata associate with a Windows trustee (identified by name). Please refer to the individual elements in the schema for more details about what each represents.
Collapse XSD Schema Diagram:
Drilldown into trustee_domain in schema windows-definitions-schema_xsd Drilldown into trustee_sid in schema windows-definitions-schema_xsd Drilldown into trustee_name in schema windows-definitions-schema_xsd Drilldown into notes in schema oval-definitions-schema_xsd Drilldown into Signature in schema xmldsig-core-schema_xsd Drilldown into deprecated in schema oval-definitions-schema_xsd Drilldown into comment in schema oval-definitions-schema_xsd Drilldown into operator in schema oval-definitions-schema_xsd Drilldown into version in schema oval-definitions-schema_xsd Drilldown into id in schema oval-definitions-schema_xsd Drilldown into StateType in schema oval-definitions-schema_xsdXSD Diagram of sid_state in schema windows-definitions-schema_xsd (Open Vulnerability and Assessment Language (OVAL®))
Collapse XSD Schema Code:
<xsd:element name="sid_state" substitutionGroup="oval-def:state">
    <xsd:annotation>
        <xsd:documentation>The sid_state element defines the different metadata associate with a Windows trustee (identified by name).  Please refer to the individual elements in the schema for more details about what each represents.</xsd:documentation>
    </xsd:annotation>
    <xsd:complexType>
        <xsd:complexContent>
            <xsd:extension base="oval-def:StateType">
                <xsd:sequence>
                    <xsd:element name="trustee_name" type="oval-def:EntityStateStringType" minOccurs="0">
                        <xsd:annotation>
                            <xsd:documentation>This element specifies the trustee name associated with a particular SID. In a domain environment, trustee names should be identified in the form: "domain\trustee name" For local trustee names use: "computer name\trustee name" For built-in accounts on the system, use the trustee name without a domain. For example: ADMINISTRATOR, SYSTEM, NETWORK_SERVICES, ADMINISTRATORS (group), etc. Note that the built-in trustee names should be all caps as that is how the windows apis return them.</xsd:documentation>
                            <xsd:appinfo>
                                <sch:pattern id="sidstetrustee_name" xmlns:sch="http://purl.oclc.org/dsdl/schematron">
                                    <sch:rule context="win-def:sid_state/win-def:trustee_name">
                                        <sch:assert test="not(@datatype) or @datatype='string'">
                                            <sch:value-of select="../@id" /> - datatype attribute for the trustee_name entity of a sid_state should be 'string'</sch:assert>
                                    </sch:rule>
                                </sch:pattern>
                            </xsd:appinfo>
                        </xsd:annotation>
                    </xsd:element>
                    <xsd:element name="trustee_sid" type="oval-def:EntityStateStringType" minOccurs="0">
                        <xsd:annotation>
                            <xsd:documentation>The security identifier (SID) of the specified trustee name.</xsd:documentation>
                            <xsd:appinfo>
                                <sch:pattern id="sidstetrustee_sid" xmlns:sch="http://purl.oclc.org/dsdl/schematron">
                                    <sch:rule context="win-def:sid_state/win-def:trustee_sid">
                                        <sch:assert test="not(@datatype) or @datatype='string'">
                                            <sch:value-of select="../@id" /> - datatype attribute for the trustee_sid entity of a sid_state should be 'string'</sch:assert>
                                    </sch:rule>
                                </sch:pattern>
                            </xsd:appinfo>
                        </xsd:annotation>
                    </xsd:element>
                    <xsd:element name="trustee_domain" type="oval-def:EntityStateStringType" minOccurs="0">
                        <xsd:annotation>
                            <xsd:documentation>The domain of the specified trustee name.</xsd:documentation>
                            <xsd:appinfo>
                                <sch:pattern id="sidstetrustee_domain" xmlns:sch="http://purl.oclc.org/dsdl/schematron">
                                    <sch:rule context="win-def:sid_state/win-def:trustee_domain">
                                        <sch:assert test="not(@datatype) or @datatype='string'">
                                            <sch:value-of select="../@id" /> - datatype attribute for the trustee_domain entity of a sid_state should be 'string'</sch:assert>
                                    </sch:rule>
                                </sch:pattern>
                            </xsd:appinfo>
                        </xsd:annotation>
                    </xsd:element>
                </xsd:sequence>
            </xsd:extension>
        </xsd:complexContent>
    </xsd:complexType>
</xsd:element>
Collapse Child Elements:
Name Type Min Occurs Max Occurs
Signature ds:Signature 0 1
notes oval-def:notes 0 1
trustee_name win-def:trustee_name 0 (1)
trustee_sid win-def:trustee_sid 0 (1)
trustee_domain win-def:trustee_domain 0 (1)
Collapse Child Attributes:
Name Type Default Value Use
id oval-def:id Required
version oval-def:version Required
operator oval-def:operator AND Optional
comment oval-def:comment Optional
deprecated oval-def:deprecated false Optional
Collapse Derivation Tree:
Collapse References:
oval-def:state