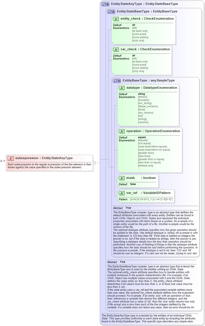
Definition Type: Element
Name: subexpression
Namespace: http://oval.mitre.org/XMLSchema/oval-definitions-5#independent
Type: oval-def:EntityStateAnyType
Containing Schema: independent-definitions-schema.xsd
MinOccurs 0
MaxOccurs 1
Abstract
Documentation:
Each subexpression in the regular expression of the line element is then tested against the value specified in the subexpression element.
Collapse XSD Schema Diagram:
Drilldown into var_ref in schema oval-definitions-schema_xsd Drilldown into mask in schema oval-definitions-schema_xsd Drilldown into operation in schema oval-definitions-schema_xsd Drilldown into datatype in schema oval-definitions-schema_xsd Drilldown into EntityBaseType in schema oval-definitions-schema_xsd Drilldown into var_check in schema oval-definitions-schema_xsd Drilldown into entity_check in schema oval-definitions-schema_xsd Drilldown into EntityStateBaseType in schema oval-definitions-schema_xsd Drilldown into EntityStateAnyType in schema oval-definitions-schema_xsdXSD Diagram of subexpression in schema independent-definitions-schema_xsd (Open Vulnerability and Assessment Language (OVAL®))
Collapse XSD Schema Code:
<xsd:element name="subexpression" type="oval-def:EntityStateAnyType" minOccurs="0" maxOccurs="1">
    <xsd:annotation>
        <xsd:documentation>Each subexpression in the regular expression of the line element is then tested against the value specified in the subexpression element.</xsd:documentation>
        <xsd:appinfo>
            <sch:pattern id="txtstesubexpression" xmlns:sch="http://purl.oclc.org/dsdl/schematron">
                <sch:rule context="ind-def:textfilecontent_state/ind-def:subexpression">
                    <sch:assert test="(@datatype='int' and (floor(.) = number(.))) or not(@datatype='int') or not(node())">
                        <sch:value-of select="../@id" /> - The datatype has been set to 'int' but the value is not an integer.</sch:assert>
                    <!-- we can use the xpath 2.0 function matches() to define assertions for other datatypes -->
                </sch:rule>
            </sch:pattern>
        </xsd:appinfo>
    </xsd:annotation>
</xsd:element>
Collapse Child Attributes:
Name Type Default Value Use
datatype oval-def:datatype string Optional
operation oval-def:operation equals Optional
mask oval-def:mask false Optional
var_ref oval-def:var_ref Optional
entity_check oval-def:entity_check all Optional
var_check oval-def:var_check all Optional
Collapse Derivation Tree: