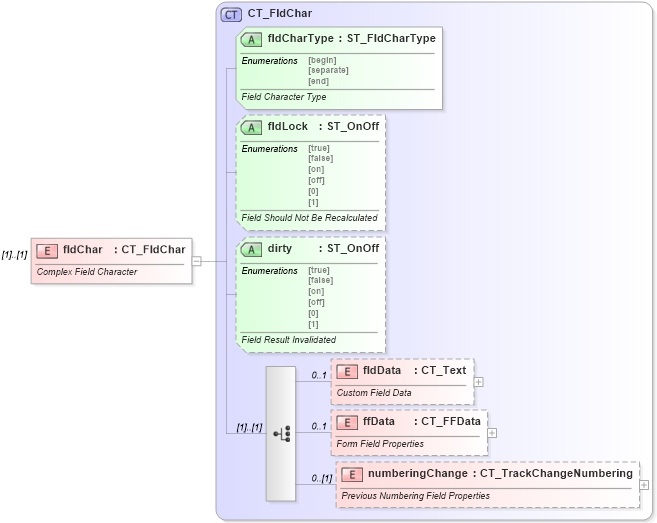
Definition Type: Element
Name: fldChar
Namespace: http://schemas.openxmlformats.org/wordprocessingml/2006/main
Type: w:CT_FldChar
Containing Schema: wml.xsd
MinOccurs (1)
MaxOccurs (1)
Abstract
Documentation:
Complex Field Character
Collapse XSD Schema Diagram:
Drilldown into numberingChange in schema wml_xsd Drilldown into ffData in schema wml_xsd Drilldown into fldData in schema wml_xsd Drilldown into dirty in schema wml_xsd Drilldown into fldLock in schema wml_xsd Drilldown into fldCharType in schema wml_xsd Drilldown into CT_FldChar in schema wml_xsdXSD Diagram of fldChar in schema wml_xsd (Office Open XML (OOXML / OpenXML / Ecma 376))
Collapse XSD Schema Code:
<xsd:element name="fldChar" type="CT_FldChar">
    <xsd:annotation>
        <xsd:documentation>Complex Field Character</xsd:documentation>
    </xsd:annotation>
</xsd:element>
Collapse Child Elements:
Name Type Min Occurs Max Occurs
fldData w:fldData 0 1
ffData w:ffData 0 1
numberingChange w:numberingChange 0 (1)
Collapse Child Attributes:
Name Type Default Value Use
fldCharType w:fldCharType Required
fldLock w:fldLock (Optional)
dirty w:dirty (Optional)
Collapse Derivation Tree: