Definition Type: Element
Name: webPr
Namespace: http://schemas.openxmlformats.org/presentationml/2006/main
Type: p:CT_WebProperties
Containing Schema: pml-presentationProperties.xsd
MinOccurs 0
MaxOccurs 1
Abstract
Documentation:
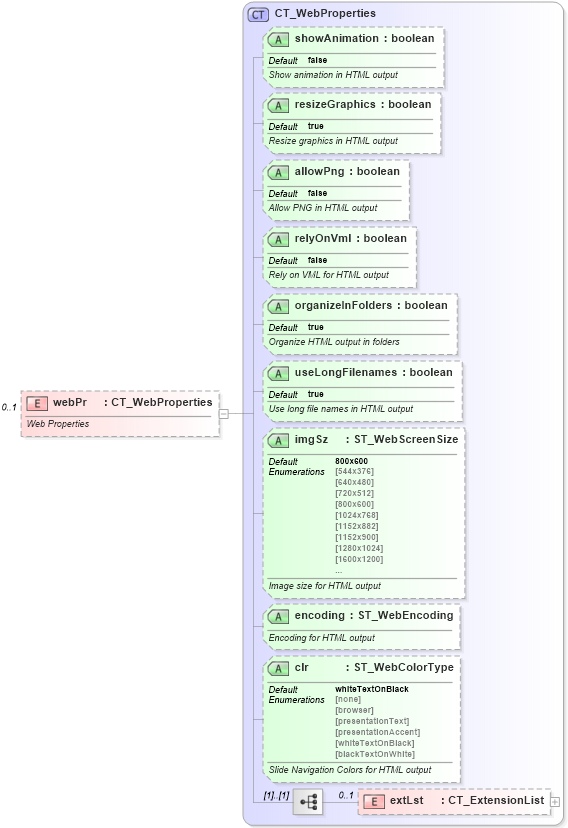
Web Properties
Collapse XSD Schema Diagram:
Drilldown into extLst in schema pml-presentationproperties_xsd Drilldown into clr in schema pml-presentationproperties_xsd Drilldown into encoding in schema pml-presentationproperties_xsd Drilldown into imgSz in schema pml-presentationproperties_xsd Drilldown into useLongFilenames in schema pml-presentationproperties_xsd Drilldown into organizeInFolders in schema pml-presentationproperties_xsd Drilldown into relyOnVml in schema pml-presentationproperties_xsd Drilldown into allowPng in schema pml-presentationproperties_xsd Drilldown into resizeGraphics in schema pml-presentationproperties_xsd Drilldown into showAnimation in schema pml-presentationproperties_xsd Drilldown into CT_WebProperties in schema pml-presentationproperties_xsdXSD Diagram of webPr in schema pml-presentationproperties_xsd (Office Open XML (OOXML / OpenXML / Ecma 376))
Collapse XSD Schema Code:
<xsd:element name="webPr" type="CT_WebProperties" minOccurs="0" maxOccurs="1">
    <xsd:annotation>
        <xsd:documentation>Web Properties</xsd:documentation>
    </xsd:annotation>
</xsd:element>
Collapse Child Elements:
Name Type Min Occurs Max Occurs
extLst p:extLst 0 1
Collapse Child Attributes:
Name Type Default Value Use
showAnimation p:showAnimation false Optional
resizeGraphics p:resizeGraphics true Optional
allowPng p:allowPng false Optional
relyOnVml p:relyOnVml false Optional
organizeInFolders p:organizeInFolders true Optional
useLongFilenames p:useLongFilenames true Optional
imgSz p:imgSz 800x600 Optional
encoding p:encoding Optional
clr p:clr whiteTextOnBlack Optional
Collapse Derivation Tree: