Definition Type: Element
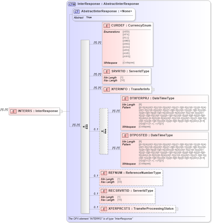
Name: INTERRS
Namespace: http://ofx.net/types/2003/04
Type: ofx:InterResponse
Containing Schema: OFX_InterTransfer_Messages.xsd
MinOccurs (1)
MaxOccurs (1)
Abstract
Collapse XSD Schema Diagram:
Drilldown into XFERPRCSTS in schema ofx_intertransfer_messages_xsd Drilldown into RECSRVRTID in schema ofx_intertransfer_messages_xsd Drilldown into REFNUM in schema ofx_intertransfer_messages_xsd Drilldown into DTPOSTED in schema ofx_intertransfer_messages_xsd Drilldown into DTXFERPRJ in schema ofx_intertransfer_messages_xsd Drilldown into XFERINFO in schema ofx_intertransfer_messages_xsd Drilldown into SRVRTID in schema ofx_intertransfer_messages_xsd Drilldown into CURDEF in schema ofx_intertransfer_messages_xsd Drilldown into AbstractInterResponse in schema ofx_intertransfer_messages_xsd Drilldown into InterResponse in schema ofx_intertransfer_messages_xsdXSD Diagram of INTERRS in schema ofx_intertransfer_messages_xsd (OFX - Open Financial Exchange)
Collapse XSD Schema Code:
<xsd:element name="INTERRS" type="ofx:InterResponse" />
Collapse Child Elements:
Name Type Min Occurs Max Occurs
CURDEF ofx:CURDEF (1) (1)
SRVRTID ofx:SRVRTID (1) (1)
XFERINFO ofx:XFERINFO (1) (1)
DTXFERPRJ ofx:DTXFERPRJ (1) (1)
DTPOSTED ofx:DTPOSTED (1) (1)
REFNUM ofx:REFNUM 0 1
RECSRVRTID ofx:RECSRVRTID 0 1
XFERPRCSTS ofx:XFERPRCSTS 0 1
Collapse Derivation Tree: