Definition Type: Element
Name: INVSTMTMSGSETV1
Namespace: http://ofx.net/types/2003/04
Type: ofx:InvestmentStatementMessageSetV1
Containing Schema: OFX_Profile.xsd
MinOccurs (1)
MaxOccurs (1)
Abstract
Collapse XSD Schema Diagram:
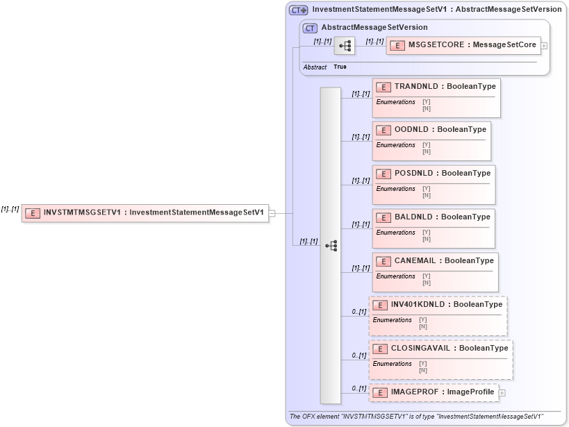
Drilldown into IMAGEPROF in schema ofx_profile_xsd Drilldown into CLOSINGAVAIL in schema ofx_profile_xsd Drilldown into INV401KDNLD in schema ofx_profile_xsd Drilldown into CANEMAIL in schema ofx_profile_xsd Drilldown into BALDNLD in schema ofx_profile_xsd Drilldown into POSDNLD in schema ofx_profile_xsd Drilldown into OODNLD in schema ofx_profile_xsd Drilldown into TRANDNLD in schema ofx_profile_xsd Drilldown into MSGSETCORE in schema ofx_profile_xsd Drilldown into AbstractMessageSetVersion in schema ofx_profile_xsd Drilldown into InvestmentStatementMessageSetV1 in schema ofx_profile_xsdXSD Diagram of INVSTMTMSGSETV1 in schema ofx_profile_xsd (OFX - Open Financial Exchange)
Collapse XSD Schema Code:
<xsd:element name="INVSTMTMSGSETV1" type="ofx:InvestmentStatementMessageSetV1" />
Collapse Child Elements:
Name Type Min Occurs Max Occurs
MSGSETCORE ofx:MSGSETCORE (1) (1)
TRANDNLD ofx:TRANDNLD (1) (1)
OODNLD ofx:OODNLD (1) (1)
POSDNLD ofx:POSDNLD (1) (1)
BALDNLD ofx:BALDNLD (1) (1)
CANEMAIL ofx:CANEMAIL (1) (1)
INV401KDNLD ofx:INV401KDNLD 0 (1)
CLOSINGAVAIL ofx:CLOSINGAVAIL 0 (1)
IMAGEPROF ofx:IMAGEPROF 0 (1)
Collapse Derivation Tree: