Definition Type: Element
Name: PRESACCTTO
Namespace: http://ofx.net/types/2003/04
Type: ofx:PresentmentAccount
Containing Schema: OFX_Signup.xsd
MinOccurs (1)
MaxOccurs (1)
Abstract
Collapse XSD Schema Diagram:
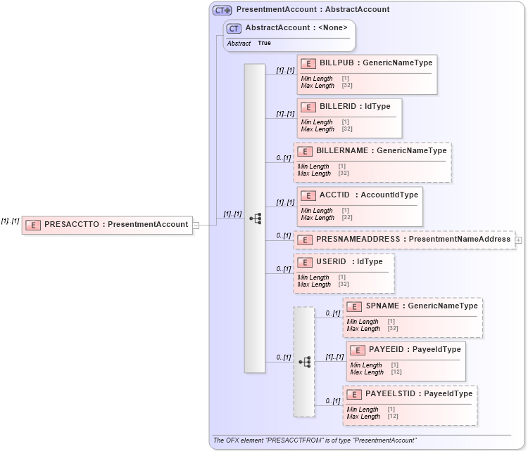
Drilldown into PAYEELSTID in schema ofx_common_xsd Drilldown into PAYEEID in schema ofx_common_xsd Drilldown into SPNAME in schema ofx_common_xsd Drilldown into USERID in schema ofx_common_xsd Drilldown into PRESNAMEADDRESS in schema ofx_common_xsd Drilldown into ACCTID in schema ofx_common_xsd Drilldown into BILLERNAME in schema ofx_common_xsd Drilldown into BILLERID in schema ofx_common_xsd Drilldown into BILLPUB in schema ofx_common_xsd Drilldown into AbstractAccount in schema ofx_common_xsd Drilldown into PresentmentAccount in schema ofx_common_xsdXSD Diagram of PRESACCTTO in schema ofx_signup_xsd (OFX - Open Financial Exchange)
Collapse XSD Schema Code:
<xsd:element name="PRESACCTTO" type="ofx:PresentmentAccount" />
Collapse Child Elements:
Name Type Min Occurs Max Occurs
BILLPUB ofx:BILLPUB (1) (1)
BILLERID ofx:BILLERID (1) (1)
BILLERNAME ofx:BILLERNAME 0 (1)
ACCTID ofx:ACCTID (1) (1)
PRESNAMEADDRESS ofx:PRESNAMEADDRESS 0 (1)
USERID ofx:USERID 0 (1)
SPNAME ofx:SPNAME 0 (1)
PAYEEID ofx:PAYEEID (1) (1)
PAYEELSTID ofx:PAYEELSTID 0 (1)
Collapse Derivation Tree: