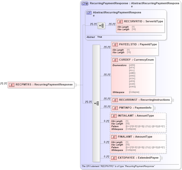
Definition Type: Element
Name: RECPMTRS
Namespace: http://ofx.net/types/2003/04
Type: ofx:RecurringPaymentResponse
Containing Schema: OFX_BillPay_Message_Wrappers.xsd
MinOccurs (1)
MaxOccurs (1)
Abstract
Collapse XSD Schema Diagram:
Drilldown into EXTDPAYEE in schema ofx_billpay_messages_xsd Drilldown into FINALAMT in schema ofx_billpay_messages_xsd Drilldown into INITIALAMT in schema ofx_billpay_messages_xsd Drilldown into PMTINFO in schema ofx_billpay_messages_xsd Drilldown into RECURRINST in schema ofx_billpay_messages_xsd Drilldown into CURDEF in schema ofx_billpay_messages_xsd Drilldown into PAYEELSTID in schema ofx_billpay_messages_xsd Drilldown into RECSRVRTID in schema ofx_billpay_messages_xsd Drilldown into AbstractRecurringPaymentResponse in schema ofx_billpay_messages_xsd Drilldown into RecurringPaymentResponse in schema ofx_billpay_messages_xsdXSD Diagram of RECPMTRS in schema ofx_billpay_message_wrappers_xsd (OFX - Open Financial Exchange)
Collapse XSD Schema Code:
<xsd:element name="RECPMTRS" type="ofx:RecurringPaymentResponse" />
Collapse Child Elements:
Name Type Min Occurs Max Occurs
RECSRVRTID ofx:RECSRVRTID (1) (1)
PAYEELSTID ofx:PAYEELSTID (1) (1)
CURDEF ofx:CURDEF (1) (1)
RECURRINST ofx:RECURRINST (1) (1)
PMTINFO ofx:PMTINFO (1) (1)
INITIALAMT ofx:INITIALAMT 0 (1)
FINALAMT ofx:FINALAMT 0 (1)
EXTDPAYEE ofx:EXTDPAYEE 0 (1)
Collapse Derivation Tree: