Definition Type: ComplexType
Name: RecurringPaymentResponse
Namespace: http://ofx.net/types/2003/04
Type: ofx:AbstractRecurringPaymentResponse
Containing Schema: OFX_BillPay_Messages.xsd
Abstract
Documentation:
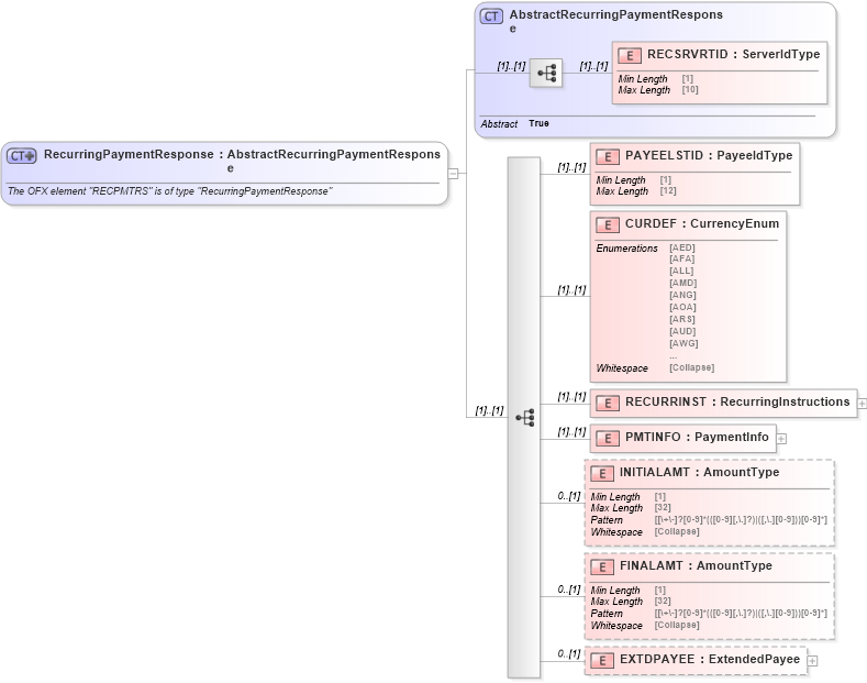
The OFX element "RECPMTRS" is of type "RecurringPaymentResponse"
Collapse XSD Schema Diagram:
Drilldown into EXTDPAYEE in schema ofx_billpay_messages_xsd Drilldown into FINALAMT in schema ofx_billpay_messages_xsd Drilldown into INITIALAMT in schema ofx_billpay_messages_xsd Drilldown into PMTINFO in schema ofx_billpay_messages_xsd Drilldown into RECURRINST in schema ofx_billpay_messages_xsd Drilldown into CURDEF in schema ofx_billpay_messages_xsd Drilldown into PAYEELSTID in schema ofx_billpay_messages_xsd Drilldown into RECSRVRTID in schema ofx_billpay_messages_xsd Drilldown into AbstractRecurringPaymentResponse in schema ofx_billpay_messages_xsdXSD Diagram of RecurringPaymentResponse in schema ofx_billpay_messages_xsd (OFX - Open Financial Exchange)
Collapse XSD Schema Code:
<xsd:complexType name="RecurringPaymentResponse">
    <xsd:annotation>
        <xsd:documentation>
              The OFX element "RECPMTRS" is of type "RecurringPaymentResponse"
            </xsd:documentation>
    </xsd:annotation>
    <xsd:complexContent>
        <xsd:extension base="ofx:AbstractRecurringPaymentResponse">
            <xsd:sequence>
                <xsd:element name="PAYEELSTID" type="ofx:PayeeIdType" />
                <xsd:element name="CURDEF" type="ofx:CurrencyEnum" />
                <xsd:element name="RECURRINST" type="ofx:RecurringInstructions" />
                <xsd:element name="PMTINFO" type="ofx:PaymentInfo" />
                <xsd:element name="INITIALAMT" type="ofx:AmountType" minOccurs="0" />
                <xsd:element name="FINALAMT" type="ofx:AmountType" minOccurs="0" />
                <xsd:element name="EXTDPAYEE" type="ofx:ExtendedPayee" minOccurs="0" />
            </xsd:sequence>
        </xsd:extension>
    </xsd:complexContent>
</xsd:complexType>
Collapse Child Elements:
Name Type Min Occurs Max Occurs
RECSRVRTID ofx:RECSRVRTID (1) (1)
PAYEELSTID ofx:PAYEELSTID (1) (1)
CURDEF ofx:CURDEF (1) (1)
RECURRINST ofx:RECURRINST (1) (1)
PMTINFO ofx:PMTINFO (1) (1)
INITIALAMT ofx:INITIALAMT 0 (1)
FINALAMT ofx:FINALAMT 0 (1)
EXTDPAYEE ofx:EXTDPAYEE 0 (1)
Collapse Derivation Tree:
Collapse References:
ofx:RECPMTRS