Definition Type: Element
Name: STOCKINFO
Namespace: http://ofx.net/types/2003/04
Type: ofx:StockInfo
Containing Schema: OFX_SecuritiesList.xsd
MinOccurs (1)
MaxOccurs (1)
Abstract
Collapse XSD Schema Diagram:
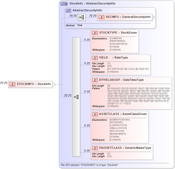
Drilldown into FIASSETCLASS in schema ofx_securitieslist_xsd Drilldown into ASSETCLASS in schema ofx_securitieslist_xsd Drilldown into DTYIELDASOF in schema ofx_securitieslist_xsd Drilldown into YIELD in schema ofx_securitieslist_xsd Drilldown into STOCKTYPE in schema ofx_securitieslist_xsd Drilldown into SECINFO in schema ofx_securitieslist_xsd Drilldown into AbstractSecurityInfo in schema ofx_securitieslist_xsd Drilldown into StockInfo in schema ofx_securitieslist_xsdXSD Diagram of STOCKINFO in schema ofx_securitieslist_xsd (OFX - Open Financial Exchange)
Collapse XSD Schema Code:
<xsd:element name="STOCKINFO" type="ofx:StockInfo" />
Collapse Child Elements:
Name Type Min Occurs Max Occurs
SECINFO ofx:SECINFO (1) (1)
STOCKTYPE ofx:STOCKTYPE 0 (1)
YIELD ofx:YIELD 0 (1)
DTYIELDASOF ofx:DTYIELDASOF 0 (1)
ASSETCLASS ofx:ASSETCLASS 0 (1)
FIASSETCLASS ofx:FIASSETCLASS 0 (1)
Collapse Derivation Tree: