Definition Type: ComplexType
Name: StockInfo
Namespace: http://ofx.net/types/2003/04
Type: ofx:AbstractSecurityInfo
Containing Schema: OFX_SecuritiesList.xsd
Abstract
Documentation:
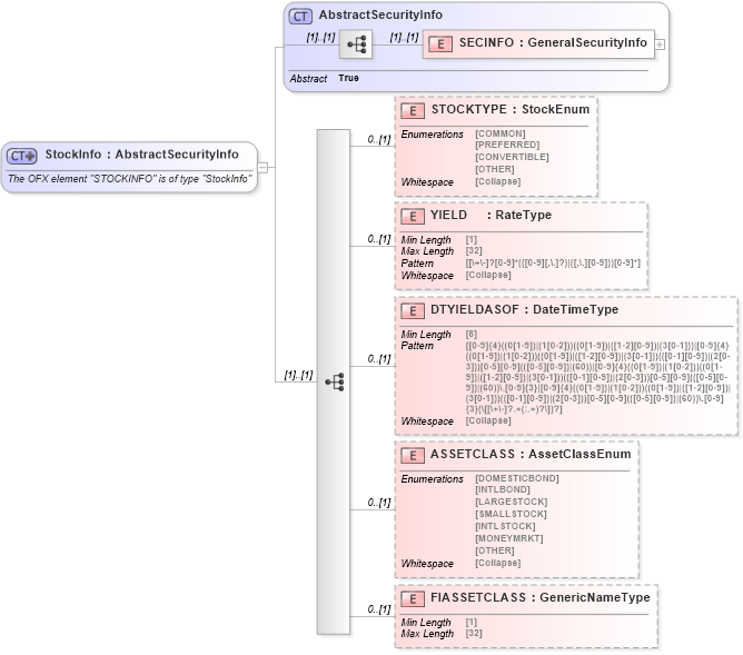
The OFX element "STOCKINFO" is of type "StockInfo"
Collapse XSD Schema Diagram:
Drilldown into FIASSETCLASS in schema ofx_securitieslist_xsd Drilldown into ASSETCLASS in schema ofx_securitieslist_xsd Drilldown into DTYIELDASOF in schema ofx_securitieslist_xsd Drilldown into YIELD in schema ofx_securitieslist_xsd Drilldown into STOCKTYPE in schema ofx_securitieslist_xsd Drilldown into SECINFO in schema ofx_securitieslist_xsd Drilldown into AbstractSecurityInfo in schema ofx_securitieslist_xsdXSD Diagram of StockInfo in schema ofx_securitieslist_xsd (OFX - Open Financial Exchange)
Collapse XSD Schema Code:
<xsd:complexType name="StockInfo">
    <xsd:annotation>
        <xsd:documentation>
        The OFX element "STOCKINFO" is of type "StockInfo"
      </xsd:documentation>
    </xsd:annotation>
    <xsd:complexContent>
        <xsd:extension base="ofx:AbstractSecurityInfo">
            <xsd:sequence>
                <xsd:element name="STOCKTYPE" type="ofx:StockEnum" minOccurs="0" />
                <xsd:element name="YIELD" type="ofx:RateType" minOccurs="0" />
                <xsd:element name="DTYIELDASOF" type="ofx:DateTimeType" minOccurs="0" />
                <xsd:element name="ASSETCLASS" type="ofx:AssetClassEnum" minOccurs="0" />
                <xsd:element name="FIASSETCLASS" type="ofx:GenericNameType" minOccurs="0" />
            </xsd:sequence>
        </xsd:extension>
    </xsd:complexContent>
</xsd:complexType>
Collapse Child Elements:
Name Type Min Occurs Max Occurs
SECINFO ofx:SECINFO (1) (1)
STOCKTYPE ofx:STOCKTYPE 0 (1)
YIELD ofx:YIELD 0 (1)
DTYIELDASOF ofx:DTYIELDASOF 0 (1)
ASSETCLASS ofx:ASSETCLASS 0 (1)
FIASSETCLASS ofx:FIASSETCLASS 0 (1)
Collapse Derivation Tree:
Collapse References:
ofx:STOCKINFO