Definition Type: ComplexType
Name: StopCheckNumber
Namespace: http://ofx.net/types/2003/04
Containing Schema: OFX_Banking.xsd
Abstract
Documentation:
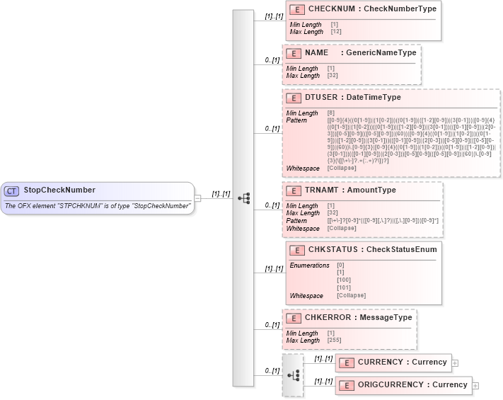
The OFX element "STPCHKNUM" is of type "StopCheckNumber"
Collapse XSD Schema Diagram:
Drilldown into ORIGCURRENCY in schema ofx_banking_xsd Drilldown into CURRENCY in schema ofx_banking_xsd Drilldown into CHKERROR in schema ofx_banking_xsd Drilldown into CHKSTATUS in schema ofx_banking_xsd Drilldown into TRNAMT in schema ofx_banking_xsd Drilldown into DTUSER in schema ofx_banking_xsd Drilldown into NAME in schema ofx_banking_xsd Drilldown into CHECKNUM in schema ofx_banking_xsdXSD Diagram of StopCheckNumber in schema ofx_banking_xsd (OFX - Open Financial Exchange)
Collapse XSD Schema Code:
<xsd:complexType name="StopCheckNumber">
    <xsd:annotation>
        <xsd:documentation>
        The OFX element "STPCHKNUM" is of type "StopCheckNumber"
      </xsd:documentation>
    </xsd:annotation>
    <xsd:sequence>
        <xsd:element name="CHECKNUM" type="ofx:CheckNumberType" />
        <xsd:element name="NAME" type="ofx:GenericNameType" minOccurs="0" />
        <xsd:element name="DTUSER" type="ofx:DateTimeType" minOccurs="0" />
        <xsd:element name="TRNAMT" type="ofx:AmountType" minOccurs="0" />
        <xsd:element name="CHKSTATUS" type="ofx:CheckStatusEnum" />
        <xsd:element name="CHKERROR" type="ofx:MessageType" minOccurs="0" />
        <xsd:choice minOccurs="0">
            <xsd:element name="CURRENCY" type="ofx:Currency" />
            <xsd:element name="ORIGCURRENCY" type="ofx:Currency" />
        </xsd:choice>
    </xsd:sequence>
</xsd:complexType>
Collapse Child Elements:
Name Type Min Occurs Max Occurs
CHECKNUM ofx:CHECKNUM (1) (1)
NAME ofx:NAME 0 (1)
DTUSER ofx:DTUSER 0 (1)
TRNAMT ofx:TRNAMT 0 (1)
CHKSTATUS ofx:CHKSTATUS (1) (1)
CHKERROR ofx:CHKERROR 0 (1)
CURRENCY ofx:CURRENCY (1) (1)
ORIGCURRENCY ofx:ORIGCURRENCY (1) (1)
Collapse Derivation Tree:
Collapse References:
ofx:STPCHKNUM