Definition Type: Element
Name: LumberGrade
Namespace: http://www.papinet.org/v2r40
Type: pn:lumberGradeClass
Containing Schema: papiNetCommonDefsV2R40.xsd
Abstract
Collapse XSD Schema Diagram:
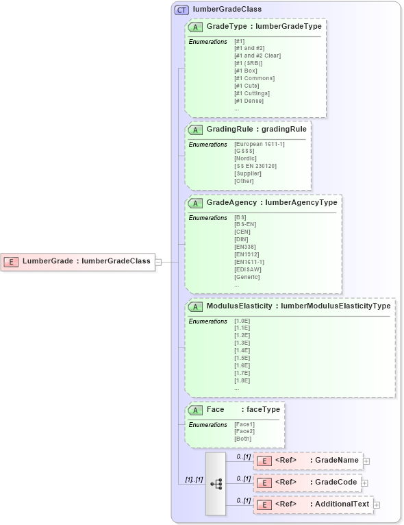
Drilldown into AdditionalText in schema papinetcommondefsv2r40_xsd Drilldown into GradeCode in schema papinetcommondefsv2r40_xsd Drilldown into GradeName in schema papinetcommondefsv2r40_xsd Drilldown into Face in schema papinetcommondefsv2r40_xsd Drilldown into ModulusElasticity in schema papinetcommondefsv2r40_xsd Drilldown into GradeAgency in schema papinetcommondefsv2r40_xsd Drilldown into GradingRule in schema papinetcommondefsv2r40_xsd Drilldown into GradeType in schema papinetcommondefsv2r40_xsd Drilldown into lumberGradeClass in schema papinetcommondefsv2r40_xsdXSD Diagram of LumberGrade in schema papinetcommondefsv2r40_xsd (papiNet - e-business standard for the paper and forest industry)
Collapse XSD Schema Code:
<xs:element name="LumberGrade" type="lumberGradeClass" />
Collapse Child Elements:
Name Type Min Occurs Max Occurs
GradeName pn:GradeName 0 (1)
GradeCode pn:GradeCode 0 (1)
AdditionalText pn:AdditionalText 0 (1)
Collapse Child Attributes:
Name Type Default Value Use
GradeType pn:GradeType (Optional)
GradingRule pn:GradingRule (Optional)
GradeAgency pn:GradeAgency (Optional)
ModulusElasticity pn:ModulusElasticity (Optional)
Face pn:Face (Optional)
Collapse Derivation Tree: