Definition Type: Element
Name: OrderConfirmation
Namespace: http://www.papinet.org/v2r40
Containing Schema: OrderConfirmationV2R40.xsd
Abstract
Collapse XSD Schema Diagram:
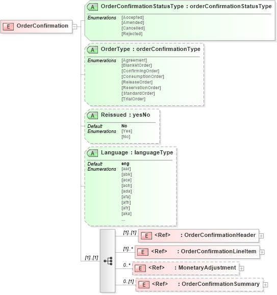
Drilldown into OrderConfirmationSummary in schema orderconfirmationv2r40_xsd Drilldown into MonetaryAdjustment in schema papinetcommondefsv2r40_xsd Drilldown into OrderConfirmationLineItem in schema orderconfirmationv2r40_xsd Drilldown into OrderConfirmationHeader in schema orderconfirmationv2r40_xsd Drilldown into Language in schema orderconfirmationv2r40_xsd Drilldown into Reissued in schema orderconfirmationv2r40_xsd Drilldown into OrderType in schema orderconfirmationv2r40_xsd Drilldown into OrderConfirmationStatusType in schema orderconfirmationv2r40_xsdXSD Diagram of OrderConfirmation in schema orderconfirmationv2r40_xsd (papiNet - e-business standard for the paper and forest industry)
Collapse XSD Schema Code:
<xs:element name="OrderConfirmation">
    <xs:complexType>
        <xs:sequence>
            <xs:element ref="OrderConfirmationHeader" />
            <xs:element ref="OrderConfirmationLineItem" maxOccurs="unbounded" />
            <xs:element ref="MonetaryAdjustment" minOccurs="0" maxOccurs="unbounded" />
            <xs:element ref="OrderConfirmationSummary" minOccurs="0" />
        </xs:sequence>
        <xs:attribute name="OrderConfirmationStatusType" type="orderConfirmationStatusType" use="required" />
        <xs:attribute name="OrderType" type="orderConfirmationType" />
        <xs:attribute name="Reissued" type="yesNo" default="No" />
        <xs:attribute name="Language" type="languageType" default="eng" />
    </xs:complexType>
</xs:element>
Collapse Child Elements:
Name Type Min Occurs Max Occurs
OrderConfirmationHeader pn:OrderConfirmationHeader (1) (1)
OrderConfirmationLineItem pn:OrderConfirmationLineItem (1) unbounded
MonetaryAdjustment pn:MonetaryAdjustment 0 unbounded
OrderConfirmationSummary pn:OrderConfirmationSummary 0 (1)
Collapse Child Attributes:
Name Type Default Value Use
OrderConfirmationStatusType pn:OrderConfirmationStatusType Required
OrderType pn:OrderType (Optional)
Reissued pn:Reissued No (Optional)
Language pn:Language eng (Optional)