Definition Type: Element
Name: PurchaseOrderWood
Namespace: http://www.papinet.org/v2r40
Containing Schema: PurchaseOrderWoodV2R40.xsd
Abstract
Collapse XSD Schema Diagram:
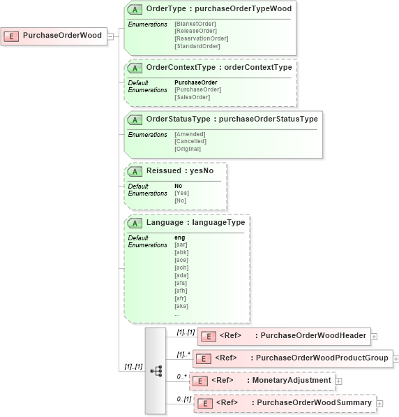
Drilldown into PurchaseOrderWoodSummary in schema purchaseorderwoodv2r40_xsd Drilldown into MonetaryAdjustment in schema papinetcommondefsv2r40_xsd Drilldown into PurchaseOrderWoodProductGroup in schema purchaseorderwoodv2r40_xsd Drilldown into PurchaseOrderWoodHeader in schema purchaseorderwoodv2r40_xsd Drilldown into Language in schema purchaseorderwoodv2r40_xsd Drilldown into Reissued in schema purchaseorderwoodv2r40_xsd Drilldown into OrderStatusType in schema purchaseorderwoodv2r40_xsd Drilldown into OrderContextType in schema purchaseorderwoodv2r40_xsd Drilldown into OrderType in schema purchaseorderwoodv2r40_xsdXSD Diagram of PurchaseOrderWood in schema purchaseorderwoodv2r40_xsd (papiNet - e-business standard for the paper and forest industry)
Collapse XSD Schema Code:
<xs:element name="PurchaseOrderWood">
    <xs:complexType>
        <xs:sequence>
            <xs:element ref="PurchaseOrderWoodHeader" />
            <xs:element ref="PurchaseOrderWoodProductGroup" maxOccurs="unbounded" />
            <xs:element ref="MonetaryAdjustment" minOccurs="0" maxOccurs="unbounded" />
            <xs:element ref="PurchaseOrderWoodSummary" minOccurs="0" />
        </xs:sequence>
        <xs:attribute name="OrderType" type="purchaseOrderTypeWood" use="required" />
        <xs:attribute name="OrderContextType" type="orderContextType" use="optional" default="PurchaseOrder" />
        <xs:attribute name="OrderStatusType" type="purchaseOrderStatusType" use="required" />
        <xs:attribute name="Reissued" type="yesNo" default="No" />
        <xs:attribute name="Language" type="languageType" default="eng" />
    </xs:complexType>
</xs:element>
Collapse Child Elements:
Name Type Min Occurs Max Occurs
PurchaseOrderWoodHeader pn:PurchaseOrderWoodHeader (1) (1)
PurchaseOrderWoodProductGroup pn:PurchaseOrderWoodProductGroup (1) unbounded
MonetaryAdjustment pn:MonetaryAdjustment 0 unbounded
PurchaseOrderWoodSummary pn:PurchaseOrderWoodSummary 0 (1)
Collapse Child Attributes:
Name Type Default Value Use
OrderType pn:OrderType Required
OrderContextType pn:OrderContextType PurchaseOrder Optional
OrderStatusType pn:OrderStatusType Required
Reissued pn:Reissued No (Optional)
Language pn:Language eng (Optional)