Definition Type: Element
Name: div
Namespace: http://www.w3.org/1999/xhtml
Type: xhtml:blockStructureElementType
Containing Schema: pam-xhtml.xsd
Abstract
Collapse XSD Schema Diagram:
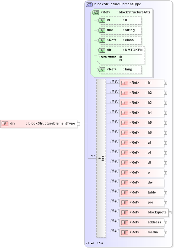
Drilldown into media in schema pam_xsd Drilldown into address in schema pam-xhtml_xsd Drilldown into blockquote in schema pam-xhtml_xsd Drilldown into pre in schema pam-xhtml_xsd Drilldown into table in schema pam-xhtml_xsd Drilldown into div in schema pam-xhtml_xsd Drilldown into p in schema pam-xhtml_xsd Drilldown into dl in schema pam-xhtml_xsd Drilldown into ol in schema pam-xhtml_xsd Drilldown into ul in schema pam-xhtml_xsd Drilldown into h6 in schema pam-xhtml_xsd Drilldown into h5 in schema pam-xhtml_xsd Drilldown into h4 in schema pam-xhtml_xsd Drilldown into h3 in schema pam-xhtml_xsd Drilldown into h2 in schema pam-xhtml_xsd Drilldown into h1 in schema pam-xhtml_xsd Drilldown into lang in schema xml_xsd Drilldown into dir in schema pam-xhtml_xsd Drilldown into class in schema pam-prism_xsd Drilldown into title in schema pam-xhtml_xsd Drilldown into id in schema pam-xhtml_xsd Drilldown into blockStructureAtts in schema pam-xhtml_xsd Drilldown into blockStructureElementType in schema pam-xhtml_xsdXSD Diagram of div in schema pam-xhtml_xsd (Prism - IDEAlliance Specification publishing)
Collapse XSD Schema Code:
<xs:element name="div" type="xhtml:blockStructureElementType" />
Collapse Child Elements:
Name Type Min Occurs Max Occurs
h1 xhtml:h1 (1) (1)
h2 xhtml:h2 (1) (1)
h3 xhtml:h3 (1) (1)
h4 xhtml:h4 (1) (1)
h5 xhtml:h5 (1) (1)
h6 xhtml:h6 (1) (1)
ul xhtml:ul (1) (1)
ol xhtml:ol (1) (1)
dl xhtml:dl (1) (1)
p xhtml:p (1) (1)
div xhtml:div (1) (1)
table xhtml:table (1) (1)
pre xhtml:pre (1) (1)
blockquote xhtml:blockquote (1) (1)
address xhtml:address (1) (1)
media pam:media (1) (1)
Collapse Child Attributes:
Name Type Default Value Use
id xhtml:id (Optional)
title xhtml:title (Optional)
class prism:class (Optional)
dir xhtml:dir (Optional)
lang nsA:lang (Optional)
Collapse Derivation Tree: