Definition Type: Element
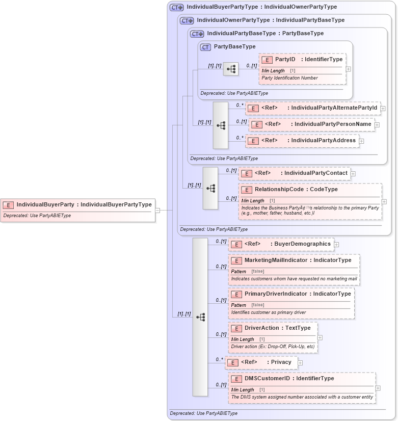
Name: IndividualBuyerParty
Namespace: http://www.starstandard.org/STAR/5
Type: star:IndividualBuyerPartyType
Containing Schema: DeprecatedComponents.xsd
Abstract
Documentation:
Deprecated: Use PartyABIEType
Collapse XSD Schema Diagram:
Drilldown into DMSCustomerID in schema deprecatedcomponents_xsd Drilldown into Privacy in schema components_xsd Drilldown into DriverAction in schema deprecatedcomponents_xsd Drilldown into PrimaryDriverIndicator in schema deprecatedcomponents_xsd Drilldown into MarketingMailIndicator in schema deprecatedcomponents_xsd Drilldown into BuyerDemographics in schema components_xsd Drilldown into RelationshipCode in schema deprecatedcomponents_xsd Drilldown into IndividualPartyContact in schema deprecatedcomponents_xsd Drilldown into IndividualPartyAddress in schema deprecatedcomponents_xsd Drilldown into IndividualPartyPersonName in schema deprecatedcomponents_xsd Drilldown into IndividualPartyAlternatePartyId in schema deprecatedcomponents_xsd Drilldown into PartyID in schema deprecatedcomponents_xsd Drilldown into PartyBaseType in schema deprecatedcomponents_xsd Drilldown into IndividualPartyBaseType in schema deprecatedcomponents_xsd Drilldown into IndividualOwnerPartyType in schema deprecatedcomponents_xsd Drilldown into IndividualBuyerPartyType in schema deprecatedcomponents_xsdXSD Diagram of IndividualBuyerParty in schema deprecatedcomponents_xsd (Standards for Technology in Automotive Retail)
Collapse XSD Schema Code:
<xsd:element name="IndividualBuyerParty" type="IndividualBuyerPartyType">
    <xsd:annotation>
        <xsd:documentation>Deprecated: Use PartyABIEType</xsd:documentation>
    </xsd:annotation>
</xsd:element>
Collapse Child Elements:
Name Type Min Occurs Max Occurs
PartyID star:PartyID 0 (1)
IndividualPartyAlternatePartyId star:IndividualPartyAlternatePartyId 0 unbounded
IndividualPartyPersonName star:IndividualPartyPersonName 0 (1)
IndividualPartyAddress star:IndividualPartyAddress 0 unbounded
IndividualPartyContact star:IndividualPartyContact 0 (1)
RelationshipCode star:RelationshipCode 0 (1)
BuyerDemographics star:BuyerDemographics 0 (1)
MarketingMailIndicator star:MarketingMailIndicator 0 (1)
PrimaryDriverIndicator star:PrimaryDriverIndicator 0 (1)
DriverAction star:DriverAction 0 (1)
Privacy star:Privacy 0 unbounded
DMSCustomerID star:DMSCustomerID 0 (1)
Collapse Derivation Tree: