Definition Type: ComplexType
Name: IndividualBuyerPartyType
Namespace: http://www.starstandard.org/STAR/5
Type: star:IndividualOwnerPartyType
Containing Schema: DeprecatedComponents.xsd
Abstract
Documentation:
Deprecated: Use PartyABIEType
Collapse XSD Schema Diagram:
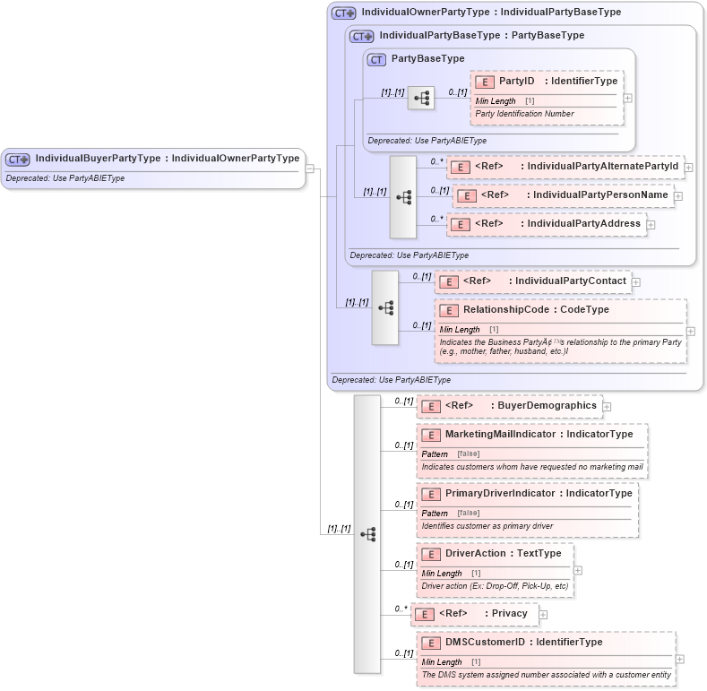
Drilldown into DMSCustomerID in schema deprecatedcomponents_xsd Drilldown into Privacy in schema components_xsd Drilldown into DriverAction in schema deprecatedcomponents_xsd Drilldown into PrimaryDriverIndicator in schema deprecatedcomponents_xsd Drilldown into MarketingMailIndicator in schema deprecatedcomponents_xsd Drilldown into BuyerDemographics in schema components_xsd Drilldown into RelationshipCode in schema deprecatedcomponents_xsd Drilldown into IndividualPartyContact in schema deprecatedcomponents_xsd Drilldown into IndividualPartyAddress in schema deprecatedcomponents_xsd Drilldown into IndividualPartyPersonName in schema deprecatedcomponents_xsd Drilldown into IndividualPartyAlternatePartyId in schema deprecatedcomponents_xsd Drilldown into PartyID in schema deprecatedcomponents_xsd Drilldown into PartyBaseType in schema deprecatedcomponents_xsd Drilldown into IndividualPartyBaseType in schema deprecatedcomponents_xsd Drilldown into IndividualOwnerPartyType in schema deprecatedcomponents_xsdXSD Diagram of IndividualBuyerPartyType in schema deprecatedcomponents_xsd (Standards for Technology in Automotive Retail)
Collapse XSD Schema Code:
<xsd:complexType name="IndividualBuyerPartyType">
    <xsd:annotation>
        <xsd:documentation>Deprecated: Use PartyABIEType</xsd:documentation>
    </xsd:annotation>
    <xsd:complexContent>
        <xsd:extension base="IndividualOwnerPartyType">
            <xsd:sequence>
                <xsd:element minOccurs="0" ref="BuyerDemographics">
                    <xsd:annotation>
                        <xsd:documentation>
                            <ccts:Definition xmlns:ccts="urn:un:unece:uncefact:documentation:1.1">Individual party demographic information</ccts:Definition>
                        </xsd:documentation>
                    </xsd:annotation>
                </xsd:element>
                <xsd:element minOccurs="0" name="MarketingMailIndicator" type="udt:IndicatorType">
                    <xsd:annotation>
                        <xsd:documentation>
                            <ccts:Definition xmlns:ccts="urn:un:unece:uncefact:documentation:1.1">Indicates customers whom have requested no marketing mail</ccts:Definition>
                        </xsd:documentation>
                    </xsd:annotation>
                </xsd:element>
                <xsd:element minOccurs="0" name="PrimaryDriverIndicator" type="udt:IndicatorType">
                    <xsd:annotation>
                        <xsd:documentation>
                            <ccts:Definition xmlns:ccts="urn:un:unece:uncefact:documentation:1.1">Identifies customer as primary driver</ccts:Definition>
                        </xsd:documentation>
                    </xsd:annotation>
                </xsd:element>
                <xsd:element minOccurs="0" name="DriverAction" type="udt:TextType">
                    <xsd:annotation>
                        <xsd:documentation>
                            <ccts:Definition xmlns:ccts="urn:un:unece:uncefact:documentation:1.1">Driver action (Ex: Drop-Off, Pick-Up, etc)</ccts:Definition>
                        </xsd:documentation>
                    </xsd:annotation>
                </xsd:element>
                <xsd:element maxOccurs="unbounded" minOccurs="0" ref="Privacy">
                    <xsd:annotation>
                        <xsd:documentation>
                            <ccts:Definition xmlns:ccts="urn:un:unece:uncefact:documentation:1.1">Individual Privacy options</ccts:Definition>
                        </xsd:documentation>
                    </xsd:annotation>
                </xsd:element>
                <xsd:element minOccurs="0" name="DMSCustomerID" type="udt:IdentifierType">
                    <xsd:annotation>
                        <xsd:documentation>
                            <ccts:Definition xmlns:ccts="urn:un:unece:uncefact:documentation:1.1">The DMS system assigned number associated with a customer entity</ccts:Definition>
                        </xsd:documentation>
                    </xsd:annotation>
                </xsd:element>
            </xsd:sequence>
        </xsd:extension>
    </xsd:complexContent>
</xsd:complexType>
Collapse Child Elements:
Name Type Min Occurs Max Occurs
PartyID star:PartyID 0 (1)
IndividualPartyAlternatePartyId star:IndividualPartyAlternatePartyId 0 unbounded
IndividualPartyPersonName star:IndividualPartyPersonName 0 (1)
IndividualPartyAddress star:IndividualPartyAddress 0 unbounded
IndividualPartyContact star:IndividualPartyContact 0 (1)
RelationshipCode star:RelationshipCode 0 (1)
BuyerDemographics star:BuyerDemographics 0 (1)
MarketingMailIndicator star:MarketingMailIndicator 0 (1)
PrimaryDriverIndicator star:PrimaryDriverIndicator 0 (1)
DriverAction star:DriverAction 0 (1)
Privacy star:Privacy 0 unbounded
DMSCustomerID star:DMSCustomerID 0 (1)
Collapse Derivation Tree:
Collapse References:
star:IndividualBuyerPartystar:IndividualBuyerPartyExtendedType,