Definition Type: ComplexType
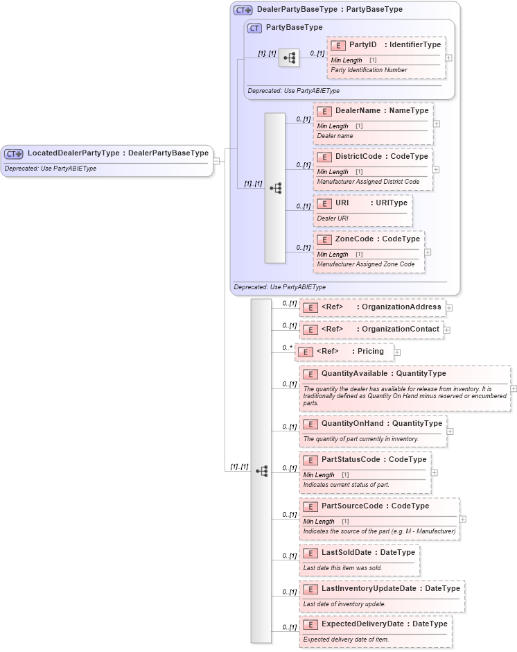
Name: LocatedDealerPartyType
Namespace: http://www.starstandard.org/STAR/5
Type: star:DealerPartyBaseType
Containing Schema: DeprecatedComponents.xsd
Abstract
Documentation:
Deprecated: Use PartyABIEType
Collapse XSD Schema Diagram:
Drilldown into ExpectedDeliveryDate in schema deprecatedcomponents_xsd Drilldown into LastInventoryUpdateDate in schema deprecatedcomponents_xsd Drilldown into LastSoldDate in schema deprecatedcomponents_xsd Drilldown into PartSourceCode in schema deprecatedcomponents_xsd Drilldown into PartStatusCode in schema deprecatedcomponents_xsd Drilldown into QuantityOnHand in schema deprecatedcomponents_xsd Drilldown into QuantityAvailable in schema deprecatedcomponents_xsd Drilldown into Pricing in schema components_xsd Drilldown into OrganizationContact in schema deprecatedcomponents_xsd Drilldown into OrganizationAddress in schema deprecatedcomponents_xsd Drilldown into ZoneCode in schema deprecatedcomponents_xsd Drilldown into URI in schema deprecatedcomponents_xsd Drilldown into DistrictCode in schema deprecatedcomponents_xsd Drilldown into DealerName in schema deprecatedcomponents_xsd Drilldown into PartyID in schema deprecatedcomponents_xsd Drilldown into PartyBaseType in schema deprecatedcomponents_xsd Drilldown into DealerPartyBaseType in schema deprecatedcomponents_xsdXSD Diagram of LocatedDealerPartyType in schema deprecatedcomponents_xsd (Standards for Technology in Automotive Retail)
Collapse XSD Schema Code:
<xsd:complexType name="LocatedDealerPartyType">
    <xsd:annotation>
        <xsd:documentation>Deprecated: Use PartyABIEType</xsd:documentation>
    </xsd:annotation>
    <xsd:complexContent>
        <xsd:extension base="DealerPartyBaseType">
            <xsd:sequence>
                <xsd:element minOccurs="0" ref="OrganizationAddress">
                    <xsd:annotation>
                        <xsd:documentation>
                            <ccts:Definition xmlns:ccts="urn:un:unece:uncefact:documentation:1.1">Dealer party address</ccts:Definition>
                        </xsd:documentation>
                    </xsd:annotation>
                </xsd:element>
                <xsd:element minOccurs="0" ref="OrganizationContact">
                    <xsd:annotation>
                        <xsd:documentation>
                            <ccts:Definition xmlns:ccts="urn:un:unece:uncefact:documentation:1.1">Dealer party contact information</ccts:Definition>
                        </xsd:documentation>
                    </xsd:annotation>
                </xsd:element>
                <xsd:element maxOccurs="unbounded" minOccurs="0" ref="Pricing">
                    <xsd:annotation>
                        <xsd:documentation>
                            <ccts:Definition xmlns:ccts="urn:un:unece:uncefact:documentation:1.1">Part price information.</ccts:Definition>
                        </xsd:documentation>
                    </xsd:annotation>
                </xsd:element>
                <xsd:element minOccurs="0" name="QuantityAvailable" type="sqdt:QuantityType">
                    <xsd:annotation>
                        <xsd:documentation>
                            <ccts:Definition xmlns:ccts="urn:un:unece:uncefact:documentation:1.1">The quantity the dealer has available for release from inventory. It is
                           traditionally defined as Quantity On Hand minus reserved or encumbered parts.</ccts:Definition>
                        </xsd:documentation>
                    </xsd:annotation>
                </xsd:element>
                <xsd:element minOccurs="0" name="QuantityOnHand" type="sqdt:QuantityType">
                    <xsd:annotation>
                        <xsd:documentation>
                            <ccts:Definition xmlns:ccts="urn:un:unece:uncefact:documentation:1.1">The quantity of part currently in inventory.</ccts:Definition>
                        </xsd:documentation>
                    </xsd:annotation>
                </xsd:element>
                <xsd:element minOccurs="0" name="PartStatusCode" type="udt:CodeType">
                    <xsd:annotation>
                        <xsd:documentation>
                            <ccts:Definition xmlns:ccts="urn:un:unece:uncefact:documentation:1.1">Indicates current status of part.</ccts:Definition>
                        </xsd:documentation>
                    </xsd:annotation>
                </xsd:element>
                <xsd:element minOccurs="0" name="PartSourceCode" type="udt:CodeType">
                    <xsd:annotation>
                        <xsd:documentation>
                            <ccts:Definition xmlns:ccts="urn:un:unece:uncefact:documentation:1.1">Indicates the source of the part (e.g. M - Manufacturer)</ccts:Definition>
                        </xsd:documentation>
                    </xsd:annotation>
                </xsd:element>
                <xsd:element minOccurs="0" name="LastSoldDate" type="udt:DateType">
                    <xsd:annotation>
                        <xsd:documentation>
                            <ccts:Definition xmlns:ccts="urn:un:unece:uncefact:documentation:1.1">Last date this item was sold.</ccts:Definition>
                        </xsd:documentation>
                    </xsd:annotation>
                </xsd:element>
                <xsd:element minOccurs="0" name="LastInventoryUpdateDate" type="udt:DateType">
                    <xsd:annotation>
                        <xsd:documentation>
                            <ccts:Definition xmlns:ccts="urn:un:unece:uncefact:documentation:1.1">Last date of inventory update.</ccts:Definition>
                        </xsd:documentation>
                    </xsd:annotation>
                </xsd:element>
                <xsd:element minOccurs="0" name="ExpectedDeliveryDate" type="udt:DateType">
                    <xsd:annotation>
                        <xsd:documentation>
                            <ccts:Definition xmlns:ccts="urn:un:unece:uncefact:documentation:1.1">Expected delivery date of item.</ccts:Definition>
                        </xsd:documentation>
                    </xsd:annotation>
                </xsd:element>
            </xsd:sequence>
        </xsd:extension>
    </xsd:complexContent>
</xsd:complexType>
Collapse Child Elements:
Name Type Min Occurs Max Occurs
PartyID star:PartyID 0 (1)
DealerName star:DealerName 0 (1)
DistrictCode star:DistrictCode 0 (1)
URI star:URI 0 (1)
ZoneCode star:ZoneCode 0 (1)
OrganizationAddress star:OrganizationAddress 0 (1)
OrganizationContact star:OrganizationContact 0 (1)
Pricing star:Pricing 0 unbounded
QuantityAvailable star:QuantityAvailable 0 (1)
QuantityOnHand star:QuantityOnHand 0 (1)
PartStatusCode star:PartStatusCode 0 (1)
PartSourceCode star:PartSourceCode 0 (1)
LastSoldDate star:LastSoldDate 0 (1)
LastInventoryUpdateDate star:LastInventoryUpdateDate 0 (1)
ExpectedDeliveryDate star:ExpectedDeliveryDate 0 (1)
Collapse Derivation Tree:
Collapse References:
star:LocatedDealerParty