Definition Type: Element
Name: OrderCreditCard
Namespace: http://www.starstandard.org/STAR/5
Type: star:OrderCreditCardType
Containing Schema: Components.xsd
Abstract
Documentation:
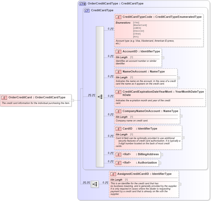
The credit card information for the individual purchasing the item.
Collapse XSD Schema Diagram:
Drilldown into AssignedCreditCardID in schema components_xsd Drilldown into Authorization in schema components_xsd Drilldown into BillingAddress in schema components_xsd Drilldown into CardID in schema components_xsd Drilldown into CompanyNameOnAccount in schema components_xsd Drilldown into CreditCardExpirationDateYearMonthDate in schema components_xsd Drilldown into NameOnAccount in schema components_xsd Drilldown into AccountID in schema components_xsd Drilldown into CreditCardTypeCode in schema components_xsd Drilldown into CreditCardType in schema components_xsd Drilldown into OrderCreditCardType in schema components_xsdXSD Diagram of OrderCreditCard in schema components_xsd (Standards for Technology in Automotive Retail)
Collapse XSD Schema Code:
<xsd:element name="OrderCreditCard" type="OrderCreditCardType">
    <xsd:annotation>
        <xsd:documentation>The credit card information for the individual purchasing the item.</xsd:documentation>
    </xsd:annotation>
</xsd:element>
Collapse Child Elements:
Name Type Min Occurs Max Occurs
CreditCardTypeCode star:CreditCardTypeCode 0 (1)
AccountID star:AccountID 0 (1)
NameOnAccount star:NameOnAccount 0 (1)
CreditCardExpirationDateYearMonthDate star:CreditCardExpirationDateYearMonthDate 0 (1)
CompanyNameOnAccount star:CompanyNameOnAccount 0 (1)
CardID star:CardID 0 (1)
BillingAddress star:BillingAddress 0 (1)
Authorization star:Authorization 0 (1)
AssignedCreditCardID star:AssignedCreditCardID 0 (1)
Collapse Derivation Tree: