Definition Type: ComplexType
Name: OrderCreditCardType
Namespace: http://www.starstandard.org/STAR/5
Type: star:CreditCardType
Containing Schema: Components.xsd
Abstract
Collapse XSD Schema Diagram:
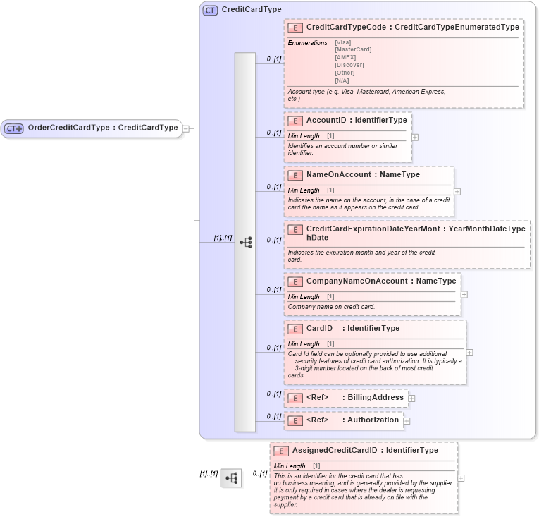
Drilldown into AssignedCreditCardID in schema components_xsd Drilldown into Authorization in schema components_xsd Drilldown into BillingAddress in schema components_xsd Drilldown into CardID in schema components_xsd Drilldown into CompanyNameOnAccount in schema components_xsd Drilldown into CreditCardExpirationDateYearMonthDate in schema components_xsd Drilldown into NameOnAccount in schema components_xsd Drilldown into AccountID in schema components_xsd Drilldown into CreditCardTypeCode in schema components_xsd Drilldown into CreditCardType in schema components_xsdXSD Diagram of OrderCreditCardType in schema components_xsd (Standards for Technology in Automotive Retail)
Collapse XSD Schema Code:
<xsd:complexType name="OrderCreditCardType">
    <xsd:complexContent>
        <xsd:extension base="CreditCardType">
            <xsd:sequence>
                <xsd:element minOccurs="0" name="AssignedCreditCardID" type="udt:IdentifierType">
                    <xsd:annotation>
                        <xsd:documentation>
                                This is an identifier for the credit card that has
                                    no business meaning, and is generally provided by the supplier.
                                    It is only required in cases where the dealer is requesting
                                    payment by a credit card that is already on file with the
                                    supplier.
                            </xsd:documentation>
                    </xsd:annotation>
                </xsd:element>
            </xsd:sequence>
        </xsd:extension>
    </xsd:complexContent>
</xsd:complexType>
Collapse Child Elements:
Name Type Min Occurs Max Occurs
CreditCardTypeCode star:CreditCardTypeCode 0 (1)
AccountID star:AccountID 0 (1)
NameOnAccount star:NameOnAccount 0 (1)
CreditCardExpirationDateYearMonthDate star:CreditCardExpirationDateYearMonthDate 0 (1)
CompanyNameOnAccount star:CompanyNameOnAccount 0 (1)
CardID star:CardID 0 (1)
BillingAddress star:BillingAddress 0 (1)
Authorization star:Authorization 0 (1)
AssignedCreditCardID star:AssignedCreditCardID 0 (1)
Collapse Derivation Tree:
Collapse References:
star:OrderCreditCard