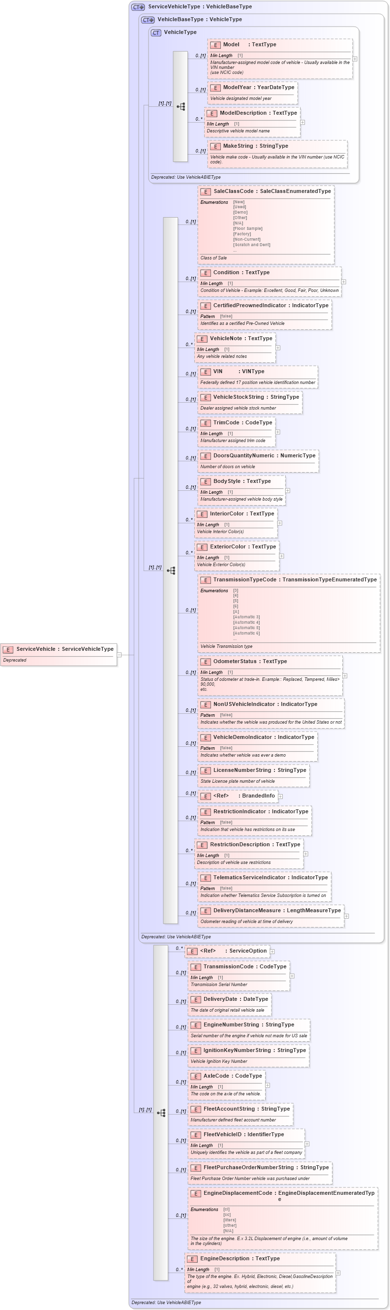
Definition Type: Element
Name: ServiceVehicle
Namespace: http://www.starstandard.org/STAR/5
Type: star:ServiceVehicleType
Containing Schema: DeprecatedComponents.xsd
Abstract
Documentation:
Deprecated
Collapse XSD Schema Diagram:
Drilldown into EngineDescription in schema deprecatedcomponents_xsd Drilldown into EngineDisplacementCode in schema deprecatedcomponents_xsd Drilldown into FleetPurchaseOrderNumberString in schema deprecatedcomponents_xsd Drilldown into FleetVehicleID in schema deprecatedcomponents_xsd Drilldown into FleetAccountString in schema deprecatedcomponents_xsd Drilldown into AxleCode in schema deprecatedcomponents_xsd Drilldown into IgnitionKeyNumberString in schema deprecatedcomponents_xsd Drilldown into EngineNumberString in schema deprecatedcomponents_xsd Drilldown into DeliveryDate in schema deprecatedcomponents_xsd Drilldown into TransmissionCode in schema deprecatedcomponents_xsd Drilldown into ServiceOption in schema components_xsd Drilldown into DeliveryDistanceMeasure in schema deprecatedcomponents_xsd Drilldown into TelematicsServiceIndicator in schema deprecatedcomponents_xsd Drilldown into RestrictionDescription in schema deprecatedcomponents_xsd Drilldown into RestrictionIndicator in schema deprecatedcomponents_xsd Drilldown into BrandedInfo in schema components_xsd Drilldown into LicenseNumberString in schema deprecatedcomponents_xsd Drilldown into VehicleDemoIndicator in schema deprecatedcomponents_xsd Drilldown into NonUSVehicleIndicator in schema deprecatedcomponents_xsd Drilldown into OdometerStatus in schema deprecatedcomponents_xsd Drilldown into TransmissionTypeCode in schema deprecatedcomponents_xsd Drilldown into ExteriorColor in schema deprecatedcomponents_xsd Drilldown into InteriorColor in schema deprecatedcomponents_xsd Drilldown into BodyStyle in schema deprecatedcomponents_xsd Drilldown into DoorsQuantityNumeric in schema deprecatedcomponents_xsd Drilldown into TrimCode in schema deprecatedcomponents_xsd Drilldown into VehicleStockString in schema deprecatedcomponents_xsd Drilldown into VIN in schema deprecatedcomponents_xsd Drilldown into VehicleNote in schema deprecatedcomponents_xsd Drilldown into CertifiedPreownedIndicator in schema deprecatedcomponents_xsd Drilldown into Condition in schema deprecatedcomponents_xsd Drilldown into SaleClassCode in schema deprecatedcomponents_xsd Drilldown into MakeString in schema deprecatedcomponents_xsd Drilldown into ModelDescription in schema deprecatedcomponents_xsd Drilldown into ModelYear in schema deprecatedcomponents_xsd Drilldown into Model in schema deprecatedcomponents_xsd Drilldown into VehicleType in schema deprecatedcomponents_xsd Drilldown into VehicleBaseType in schema deprecatedcomponents_xsd Drilldown into ServiceVehicleType in schema deprecatedcomponents_xsdXSD Diagram of ServiceVehicle in schema deprecatedcomponents_xsd (Standards for Technology in Automotive Retail)
Collapse XSD Schema Code:
<xsd:element name="ServiceVehicle" type="ServiceVehicleType">
    <xsd:annotation>
        <xsd:documentation> Deprecated</xsd:documentation>
    </xsd:annotation>
</xsd:element>
Collapse Child Elements:
Name Type Min Occurs Max Occurs
Model star:Model 0 (1)
ModelYear star:ModelYear 0 (1)
ModelDescription star:ModelDescription 0 unbounded
MakeString star:MakeString 0 (1)
SaleClassCode star:SaleClassCode 0 (1)
Condition star:Condition 0 (1)
CertifiedPreownedIndicator star:CertifiedPreownedIndicator 0 (1)
VehicleNote star:VehicleNote 0 unbounded
VIN star:VIN 0 (1)
VehicleStockString star:VehicleStockString 0 (1)
TrimCode star:TrimCode 0 (1)
DoorsQuantityNumeric star:DoorsQuantityNumeric 0 (1)
BodyStyle star:BodyStyle 0 (1)
InteriorColor star:InteriorColor 0 unbounded
ExteriorColor star:ExteriorColor 0 unbounded
TransmissionTypeCode star:TransmissionTypeCode 0 (1)
OdometerStatus star:OdometerStatus 0 (1)
NonUSVehicleIndicator star:NonUSVehicleIndicator 0 (1)
VehicleDemoIndicator star:VehicleDemoIndicator 0 (1)
LicenseNumberString star:LicenseNumberString 0 (1)
BrandedInfo star:BrandedInfo 0 (1)
RestrictionIndicator star:RestrictionIndicator 0 (1)
RestrictionDescription star:RestrictionDescription 0 unbounded
TelematicsServiceIndicator star:TelematicsServiceIndicator 0 (1)
DeliveryDistanceMeasure star:DeliveryDistanceMeasure 0 (1)
ServiceOption star:ServiceOption 0 unbounded
TransmissionCode star:TransmissionCode 0 (1)
DeliveryDate star:DeliveryDate 0 (1)
EngineNumberString star:EngineNumberString 0 (1)
IgnitionKeyNumberString star:IgnitionKeyNumberString 0 (1)
AxleCode star:AxleCode 0 (1)
FleetAccountString star:FleetAccountString 0 (1)
FleetVehicleID star:FleetVehicleID 0 (1)
FleetPurchaseOrderNumberString star:FleetPurchaseOrderNumberString 0 (1)
EngineDisplacementCode star:EngineDisplacementCode 0 (1)
EngineDescription star:EngineDescription 0 unbounded
Collapse Derivation Tree: