Documentation for W3C XML Schema Definition Language
Definition Type:
Element
Name:
element
Namespace:
http://www.w3.org/2001/XMLSchema
Type:
xs
:
localElement
Containing Schema:
XMLSchema.xsd
MinOccurs
(1)
MaxOccurs
(1)
Abstract
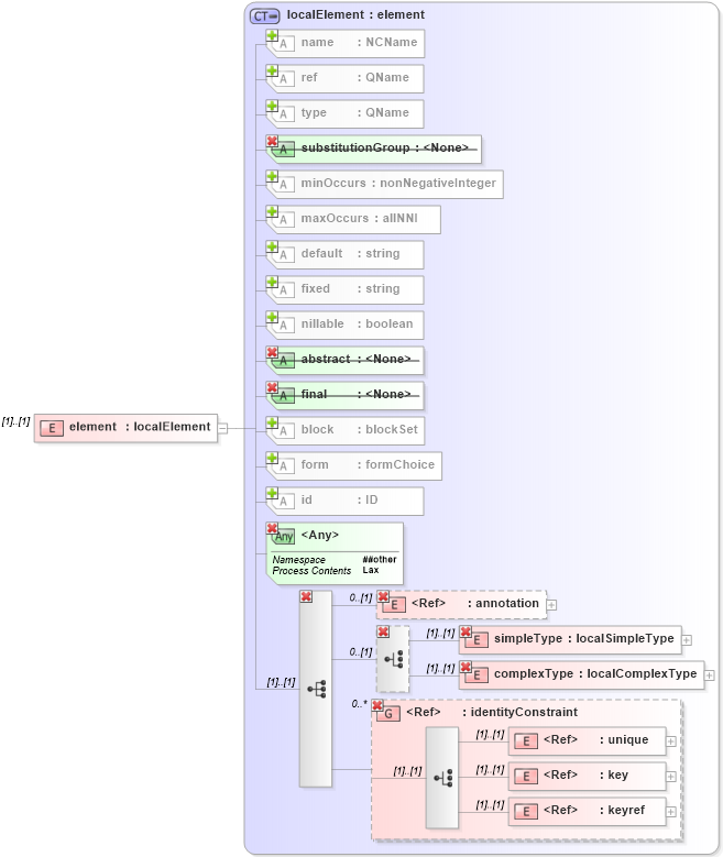
XSD Schema Diagram:
XSD Schema Code:
<xs:element name="element" type="xs:localElement" />
Child Elements:
Name
Type
Min Occurs
Max Occurs
annotation
xs
:
annotation
0
(1)
simpleType
xs
:
simpleType
(1)
(1)
complexType
xs
:
complexType
(1)
(1)
unique
xs
:
unique
(1)
(1)
key
xs
:
key
(1)
(1)
keyref
xs
:
keyref
(1)
(1)
annotation
xs
:
annotation
0
(1)
simpleType
xs
:
simpleType
(1)
(1)
complexType
xs
:
complexType
(1)
(1)
<xs:group>
xs
:
identityConstraint
0
unbounded
<xs:group>
xs
:
identityConstraint
0
unbounded
Child Attributes:
Name
Type
Default Value
Use
id
xs
:
id
(Optional)
name
xs
:
name
(Optional)
ref
xs
:
ref
(Optional)
type
xs
:
type
(Optional)
minOccurs
xs
:
minOccurs
1
Optional
maxOccurs
xs
:
maxOccurs
1
Optional
default
xs
:
default
(Optional)
fixed
xs
:
fixed
(Optional)
nillable
xs
:
nillable
false
Optional
block
xs
:
block
(Optional)
form
xs
:
form
(Optional)
substitutionGroup
xs
:
substitutionGroup
Prohibited
final
xs
:
final
Prohibited
abstract
xs
:
abstract
Prohibited
<anyAttribute>
<anyAttribute>
Allowed namespace: '##other'
<anyAttribute>
Allowed namespace: '##other'
Derivation Tree:
xs
:
openAttrs
xs
:
annotated
xs
:
element
xs
:
localElement
element