Definition Type: Element
Name: CriminalConviction
Namespace: http://ACORD.org/Standards/Life/2
Type: nsA:CriminalConviction_Type
Containing Schema: XMLife2.20.01.xsd
Abstract
Collapse XSD Schema Diagram:
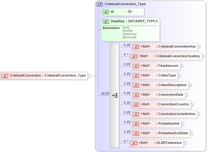
Drilldown into OLifEExtension in schema xlifebase2_20_01_xsd Drilldown into ProbationEndDate in schema xmlife2_20_01_xsd Drilldown into ProbationInd in schema xmlife2_20_01_xsd Drilldown into ConvictionJurisdiction in schema xmlife2_20_01_xsd Drilldown into ConvictionCountry in schema xmlife2_20_01_xsd Drilldown into ConvictionDate in schema xmlife2_20_01_xsd Drilldown into CrimeDescription in schema xmlife2_20_01_xsd Drilldown into CrimeType in schema xmlife2_20_01_xsd Drilldown into FineAmount in schema xmlife2_20_01_xsd Drilldown into CriminalConvictionSysKey in schema xmlife2_20_01_xsd Drilldown into CriminalConvictionKey in schema xmlife2_20_01_xsd Drilldown into DataRep in schema xmlife2_20_01_xsd Drilldown into id in schema xmlife2_20_01_xsd Drilldown into CriminalConviction_Type in schema xmlife2_20_01_xsdXSD Diagram of CriminalConviction in schema xmlife2_20_01_xsd (Acord - Life, Annuity & Health Standards Program)
Collapse XSD Schema Code:
<xsd:element name="CriminalConviction" type="CriminalConviction_Type" />
Collapse Child Elements:
Name Type Min Occurs Max Occurs
CriminalConvictionKey nsA:CriminalConvictionKey 0 (1)
CriminalConvictionSysKey nsA:CriminalConvictionSysKey 0 unbounded
FineAmount nsA:FineAmount 0 (1)
CrimeType nsA:CrimeType 0 (1)
CrimeDescription nsA:CrimeDescription 0 (1)
ConvictionDate nsA:ConvictionDate 0 (1)
ConvictionCountry nsA:ConvictionCountry 0 (1)
ConvictionJurisdiction nsA:ConvictionJurisdiction 0 (1)
ProbationInd nsA:ProbationInd 0 (1)
ProbationEndDate nsA:ProbationEndDate 0 (1)
OLifEExtension nsA:OLifEExtension 0 unbounded
Collapse Child Attributes:
Name Type Default Value Use
id nsA:id (Optional)
DataRep nsA:DataRep (Optional)
Collapse Derivation Tree: