Definition Type: Element
Name: FreelookInvestRuleProduct
Namespace: http://ACORD.org/Standards/Life/2
Type: nsA:FreelookInvestRuleProduct_Type
Containing Schema: XMLife2.20.01.xsd
Abstract
Collapse XSD Schema Diagram:
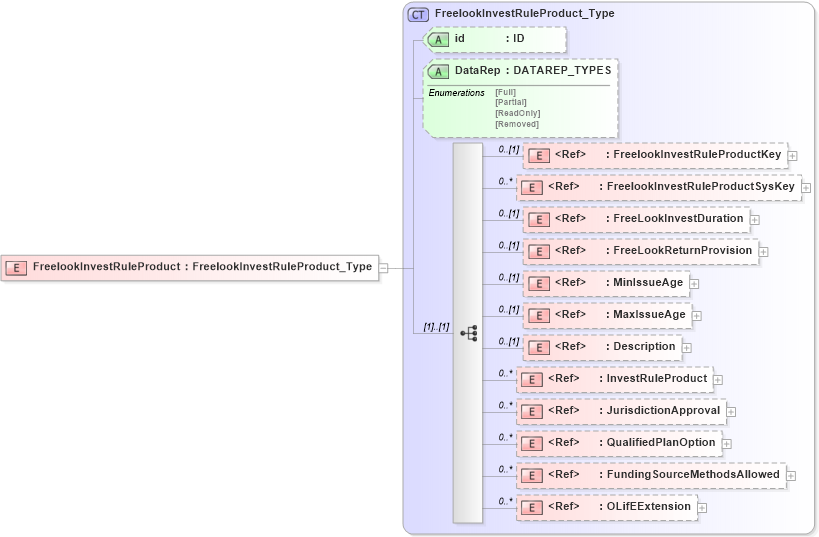
Drilldown into OLifEExtension in schema xlifebase2_20_01_xsd Drilldown into FundingSourceMethodsAllowed in schema xmlife2_20_01_xsd Drilldown into QualifiedPlanOption in schema xmlife2_20_01_xsd Drilldown into JurisdictionApproval in schema xlifebase2_20_01_xsd Drilldown into InvestRuleProduct in schema xmlife2_20_01_xsd Drilldown into Description in schema xmlife2_20_01_xsd Drilldown into MaxIssueAge in schema xmlife2_20_01_xsd Drilldown into MinIssueAge in schema xmlife2_20_01_xsd Drilldown into FreeLookReturnProvision in schema xmlife2_20_01_xsd Drilldown into FreeLookInvestDuration in schema xmlife2_20_01_xsd Drilldown into FreelookInvestRuleProductSysKey in schema xmlife2_20_01_xsd Drilldown into FreelookInvestRuleProductKey in schema xmlife2_20_01_xsd Drilldown into DataRep in schema xmlife2_20_01_xsd Drilldown into id in schema xmlife2_20_01_xsd Drilldown into FreelookInvestRuleProduct_Type in schema xmlife2_20_01_xsdXSD Diagram of FreelookInvestRuleProduct in schema xmlife2_20_01_xsd (Acord - Life, Annuity & Health Standards Program)
Collapse XSD Schema Code:
<xsd:element name="FreelookInvestRuleProduct" type="FreelookInvestRuleProduct_Type" />
Collapse Child Elements:
Name Type Min Occurs Max Occurs
FreelookInvestRuleProductKey nsA:FreelookInvestRuleProductKey 0 (1)
FreelookInvestRuleProductSysKey nsA:FreelookInvestRuleProductSysKey 0 unbounded
FreeLookInvestDuration nsA:FreeLookInvestDuration 0 (1)
FreeLookReturnProvision nsA:FreeLookReturnProvision 0 (1)
MinIssueAge nsA:MinIssueAge 0 (1)
MaxIssueAge nsA:MaxIssueAge 0 (1)
Description nsA:Description 0 (1)
InvestRuleProduct nsA:InvestRuleProduct 0 unbounded
JurisdictionApproval nsA:JurisdictionApproval 0 unbounded
QualifiedPlanOption nsA:QualifiedPlanOption 0 unbounded
FundingSourceMethodsAllowed nsA:FundingSourceMethodsAllowed 0 unbounded
OLifEExtension nsA:OLifEExtension 0 unbounded
Collapse Child Attributes:
Name Type Default Value Use
id nsA:id (Optional)
DataRep nsA:DataRep (Optional)
Collapse Derivation Tree: