Definition Type: Element
Name: LevelizationProductOption
Namespace: http://ACORD.org/Standards/Life/2
Type: nsA:LevelizationProductOption_Type
Containing Schema: XMLife2.20.01.xsd
Abstract
Collapse XSD Schema Diagram:
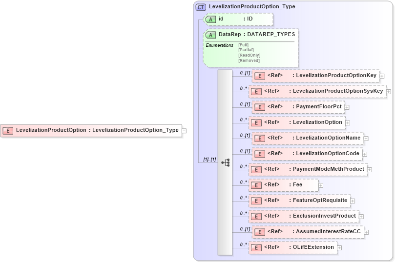
Drilldown into OLifEExtension in schema xlifebase2_20_01_xsd Drilldown into AssumedInterestRateCC in schema xmlife2_20_01_xsd Drilldown into ExclusionInvestProduct in schema xmlife2_20_01_xsd Drilldown into FeatureOptRequisite in schema xmlife2_20_01_xsd Drilldown into Fee in schema xmlife2_20_01_xsd Drilldown into PaymentModeMethProduct in schema xmlife2_20_01_xsd Drilldown into LevelizationOptionCode in schema xmlife2_20_01_xsd Drilldown into LevelizationOptionName in schema xmlife2_20_01_xsd Drilldown into LevelizationOption in schema xmlife2_20_01_xsd Drilldown into PaymentFloorPct in schema xmlife2_20_01_xsd Drilldown into LevelizationProductOptionSysKey in schema xmlife2_20_01_xsd Drilldown into LevelizationProductOptionKey in schema xmlife2_20_01_xsd Drilldown into DataRep in schema xmlife2_20_01_xsd Drilldown into id in schema xmlife2_20_01_xsd Drilldown into LevelizationProductOption_Type in schema xmlife2_20_01_xsdXSD Diagram of LevelizationProductOption in schema xmlife2_20_01_xsd (Acord - Life, Annuity & Health Standards Program)
Collapse XSD Schema Code:
<xsd:element name="LevelizationProductOption" type="LevelizationProductOption_Type" />
Collapse Child Elements:
Name Type Min Occurs Max Occurs
LevelizationProductOptionKey nsA:LevelizationProductOptionKey 0 (1)
LevelizationProductOptionSysKey nsA:LevelizationProductOptionSysKey 0 unbounded
PaymentFloorPct nsA:PaymentFloorPct 0 (1)
LevelizationOption nsA:LevelizationOption 0 unbounded
LevelizationOptionName nsA:LevelizationOptionName 0 (1)
LevelizationOptionCode nsA:LevelizationOptionCode 0 (1)
PaymentModeMethProduct nsA:PaymentModeMethProduct 0 unbounded
Fee nsA:Fee 0 unbounded
FeatureOptRequisite nsA:FeatureOptRequisite 0 unbounded
ExclusionInvestProduct nsA:ExclusionInvestProduct 0 unbounded
AssumedInterestRateCC nsA:AssumedInterestRateCC 0 (1)
OLifEExtension nsA:OLifEExtension 0 unbounded
Collapse Child Attributes:
Name Type Default Value Use
id nsA:id (Optional)
DataRep nsA:DataRep (Optional)
Collapse Derivation Tree: