Definition Type: Element
Name: MinBalanceCalcRule
Namespace: http://ACORD.org/Standards/Life/2
Type: nsA:MinBalanceCalcRule_Type
Containing Schema: XMLife2.20.01.xsd
Abstract
Collapse XSD Schema Diagram:
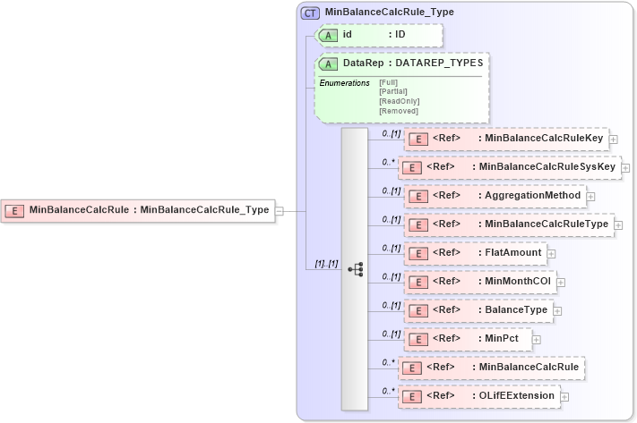
Drilldown into OLifEExtension in schema xlifebase2_20_01_xsd Drilldown into MinBalanceCalcRule in schema xmlife2_20_01_xsd Drilldown into MinPct in schema xmlife2_20_01_xsd Drilldown into BalanceType in schema xmlife2_20_01_xsd Drilldown into MinMonthCOI in schema xmlife2_20_01_xsd Drilldown into FlatAmount in schema xmlife2_20_01_xsd Drilldown into MinBalanceCalcRuleType in schema xmlife2_20_01_xsd Drilldown into AggregationMethod in schema xmlife2_20_01_xsd Drilldown into MinBalanceCalcRuleSysKey in schema xmlife2_20_01_xsd Drilldown into MinBalanceCalcRuleKey in schema xmlife2_20_01_xsd Drilldown into DataRep in schema xmlife2_20_01_xsd Drilldown into id in schema xmlife2_20_01_xsd Drilldown into MinBalanceCalcRule_Type in schema xmlife2_20_01_xsdXSD Diagram of MinBalanceCalcRule in schema xmlife2_20_01_xsd (Acord - Life, Annuity & Health Standards Program)
Collapse XSD Schema Code:
<xsd:element name="MinBalanceCalcRule" type="MinBalanceCalcRule_Type" />
Collapse Child Elements:
Name Type Min Occurs Max Occurs
MinBalanceCalcRuleKey nsA:MinBalanceCalcRuleKey 0 (1)
MinBalanceCalcRuleSysKey nsA:MinBalanceCalcRuleSysKey 0 unbounded
AggregationMethod nsA:AggregationMethod 0 (1)
MinBalanceCalcRuleType nsA:MinBalanceCalcRuleType 0 (1)
FlatAmount nsA:FlatAmount 0 (1)
MinMonthCOI nsA:MinMonthCOI 0 (1)
BalanceType nsA:BalanceType 0 (1)
MinPct nsA:MinPct 0 (1)
MinBalanceCalcRule nsA:MinBalanceCalcRule 0 unbounded
OLifEExtension nsA:OLifEExtension 0 unbounded
Collapse Child Attributes:
Name Type Default Value Use
id nsA:id (Optional)
DataRep nsA:DataRep (Optional)
Collapse Derivation Tree: