Definition Type: Element
Name: PostOffice
Namespace: urn:oasis:names:tc:ciq:xsdschema:xAL:2.0
Containing Schema: xAL.xsd
Abstract
Documentation:
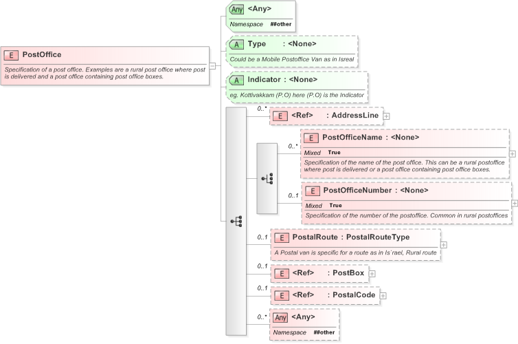
Specification of a post office. Examples are a rural post office where post is delivered and a post office containing post office boxes.
Collapse XSD Schema Diagram:
Drilldown into PostalCode in schema xal_xsd Drilldown into PostBox in schema xal_xsd Drilldown into PostalRoute in schema xal_xsd Drilldown into PostOfficeNumber in schema xal_xsd Drilldown into PostOfficeName in schema xal_xsd Drilldown into AddressLine in schema xal_xsd Drilldown into Indicator in schema xal_xsd Drilldown into Type in schema xal_xsdXSD Diagram of PostOffice in schema xal_xsd (OASIS Election Markup Language (EML))
Collapse XSD Schema Code:
<xs:element name="PostOffice">
    <xs:annotation>
        <xs:documentation>Specification of a post office. Examples are a rural post office where post is delivered and a post office containing post office boxes.</xs:documentation>
    </xs:annotation>
    <xs:complexType>
        <xs:sequence>
            <xs:element ref="AddressLine" minOccurs="0" maxOccurs="unbounded" />
            <xs:choice>
                <xs:element name="PostOfficeName" minOccurs="0" maxOccurs="unbounded">
                    <xs:annotation>
                        <xs:documentation>Specification of the name of the post office. This can be a rural postoffice where post is delivered or a post office containing post office boxes.</xs:documentation>
                    </xs:annotation>
                    <xs:complexType mixed="true">
                        <xs:attribute name="Type" />
                        <xs:attributeGroup ref="grPostal" />
                        <xs:anyAttribute namespace="##other" />
                    </xs:complexType>
                </xs:element>
                <xs:element name="PostOfficeNumber" minOccurs="0">
                    <xs:annotation>
                        <xs:documentation>Specification of the number of the postoffice. Common in rural postoffices</xs:documentation>
                    </xs:annotation>
                    <xs:complexType mixed="true">
                        <xs:attribute name="Indicator">
                            <xs:annotation>
                                <xs:documentation>MS in MS 62, # in MS # 12, etc.</xs:documentation>
                            </xs:annotation>
                        </xs:attribute>
                        <xs:attribute name="IndicatorOccurrence">
                            <xs:annotation>
                                <xs:documentation>MS occurs before 62 in MS 62</xs:documentation>
                            </xs:annotation>
                            <xs:simpleType>
                                <xs:restriction base="xs:NMTOKEN">
                                    <xs:enumeration value="Before" />
                                    <xs:enumeration value="After" />
                                </xs:restriction>
                            </xs:simpleType>
                        </xs:attribute>
                        <xs:attributeGroup ref="grPostal" />
                        <xs:anyAttribute namespace="##other" />
                    </xs:complexType>
                </xs:element>
            </xs:choice>
            <xs:element name="PostalRoute" type="PostalRouteType" minOccurs="0">
                <xs:annotation>
                    <xs:documentation>A Postal van is specific for a route as in Is`rael, Rural route</xs:documentation>
                </xs:annotation>
            </xs:element>
            <xs:element ref="PostBox" minOccurs="0" />
            <xs:element ref="PostalCode" minOccurs="0" />
            <xs:any namespace="##other" minOccurs="0" maxOccurs="unbounded" />
        </xs:sequence>
        <xs:attribute name="Type">
            <xs:annotation>
                <xs:documentation>Could be a Mobile Postoffice Van as in Isreal</xs:documentation>
            </xs:annotation>
        </xs:attribute>
        <xs:attribute name="Indicator">
            <xs:annotation>
                <xs:documentation>eg. Kottivakkam (P.O) here (P.O) is the Indicator</xs:documentation>
            </xs:annotation>
        </xs:attribute>
        <xs:anyAttribute namespace="##other" />
    </xs:complexType>
</xs:element>
Collapse Child Elements:
Name Type Min Occurs Max Occurs
AddressLine xal:AddressLine 0 unbounded
PostOfficeName xal:PostOfficeName 0 unbounded
PostOfficeNumber xal:PostOfficeNumber 0 (1)
PostalRoute xal:PostalRoute 0 (1)
PostBox xal:PostBox 0 (1)
PostalCode xal:PostalCode 0 (1)
<xs:any> Allowed namespace: '##other' 0 unbounded
Collapse Child Attributes:
Name Type Default Value Use
Type xal:Type (Optional)
Indicator xal:Indicator (Optional)
<anyAttribute> Allowed namespace: '##other'
Collapse Comments:
blog comments powered by Disqus