Definition Type: Element
Name: SubAdministrativeArea
Namespace: urn:oasis:names:tc:ciq:xsdschema:xAL:2.0
Containing Schema: xAL.xsd
MinOccurs 0
MaxOccurs (1)
Abstract
Documentation:
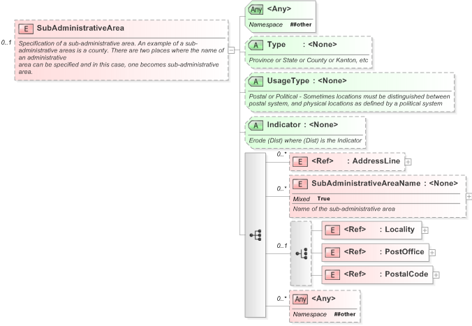
Specification of a sub-administrative area. An example of a sub-administrative areas is a county. There are two places where the name of an administrative area can be specified and in this case, one becomes sub-administrative area.
Collapse XSD Schema Diagram:
Drilldown into PostalCode in schema xal_xsd Drilldown into PostOffice in schema xal_xsd Drilldown into Locality in schema xal_xsd Drilldown into SubAdministrativeAreaName in schema xal_xsd Drilldown into AddressLine in schema xal_xsd Drilldown into Indicator in schema xal_xsd Drilldown into UsageType in schema xal_xsd Drilldown into Type in schema xal_xsdXSD Diagram of SubAdministrativeArea in schema xal_xsd (OASIS Election Markup Language (EML))
Collapse XSD Schema Code:
<xs:element name="SubAdministrativeArea" minOccurs="0">
    <xs:annotation>
        <xs:documentation> Specification of a sub-administrative area. An example of a sub-administrative areas is a county. There are two places where the name of an administrative 
area can be specified and in this case, one becomes sub-administrative area.</xs:documentation>
    </xs:annotation>
    <xs:complexType>
        <xs:sequence>
            <xs:element ref="AddressLine" minOccurs="0" maxOccurs="unbounded" />
            <xs:element name="SubAdministrativeAreaName" minOccurs="0" maxOccurs="unbounded">
                <xs:annotation>
                    <xs:documentation> Name of the sub-administrative area</xs:documentation>
                </xs:annotation>
                <xs:complexType mixed="true">
                    <xs:attribute name="Type" />
                    <xs:attributeGroup ref="grPostal" />
                    <xs:anyAttribute namespace="##other" />
                </xs:complexType>
            </xs:element>
            <xs:choice minOccurs="0">
                <xs:element ref="Locality" />
                <xs:element ref="PostOffice" />
                <xs:element ref="PostalCode" />
            </xs:choice>
            <xs:any namespace="##other" minOccurs="0" maxOccurs="unbounded" />
        </xs:sequence>
        <xs:attribute name="Type">
            <xs:annotation>
                <xs:documentation>Province or State or County or Kanton, etc</xs:documentation>
            </xs:annotation>
        </xs:attribute>
        <xs:attribute name="UsageType">
            <xs:annotation>
                <xs:documentation>Postal or Political - Sometimes locations must be distinguished between postal system, and physical locations as defined by a political system</xs:documentation>
            </xs:annotation>
        </xs:attribute>
        <xs:attribute name="Indicator">
            <xs:annotation>
                <xs:documentation>Erode (Dist) where (Dist) is the Indicator</xs:documentation>
            </xs:annotation>
        </xs:attribute>
        <xs:anyAttribute namespace="##other" />
    </xs:complexType>
</xs:element>
Collapse Child Elements:
Name Type Min Occurs Max Occurs
AddressLine xal:AddressLine 0 unbounded
SubAdministrativeAreaName xal:SubAdministrativeAreaName 0 unbounded
Locality xal:Locality (1) (1)
PostOffice xal:PostOffice (1) (1)
PostalCode xal:PostalCode (1) (1)
<xs:any> Allowed namespace: '##other' 0 unbounded
Collapse Child Attributes:
Name Type Default Value Use
Type xal:Type (Optional)
UsageType xal:UsageType (Optional)
Indicator xal:Indicator (Optional)
<anyAttribute> Allowed namespace: '##other'
Collapse Comments:
blog comments powered by Disqus