Definition Type: Element
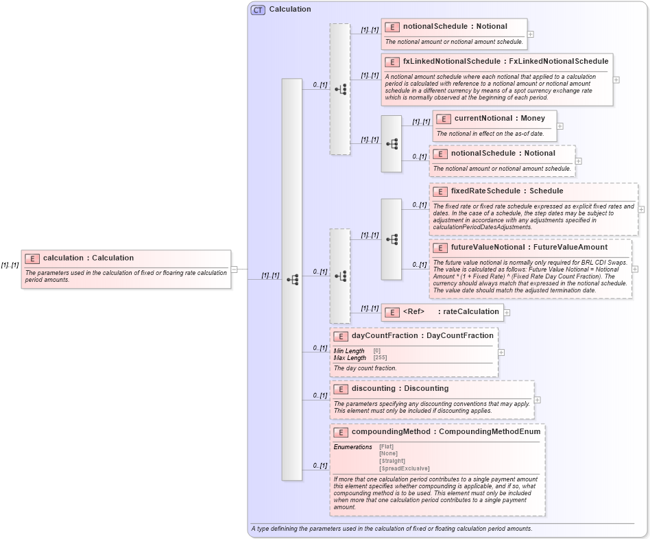
Name: calculation
Namespace: http://www.fpml.org/FpML-5/reporting
Type: nsE:Calculation
Containing Schema: fpml-ird-5-10.xsd
MinOccurs (1)
MaxOccurs (1)
Abstract
Documentation:
The parameters used in the calculation of fixed or floaring rate calculation period amounts.
Collapse XSD Schema Diagram:
Drilldown into compoundingMethod in schema fpml-ird-5-10_xsd3 Drilldown into discounting in schema fpml-ird-5-10_xsd3 Drilldown into dayCountFraction in schema fpml-ird-5-10_xsd3 Drilldown into rateCalculation in schema fpml-ird-5-10_xsd3 Drilldown into futureValueNotional in schema fpml-ird-5-10_xsd3 Drilldown into fixedRateSchedule in schema fpml-ird-5-10_xsd3 Drilldown into notionalSchedule in schema fpml-ird-5-10_xsd3 Drilldown into currentNotional in schema fpml-ird-5-10_xsd3 Drilldown into fxLinkedNotionalSchedule in schema fpml-ird-5-10_xsd3 Drilldown into notionalSchedule in schema fpml-ird-5-10_xsd3 Drilldown into Calculation in schema fpml-ird-5-10_xsd3XSD Diagram of calculation in schema fpml-ird-5-10_xsd3 (Financial products Markup Language (FpML®))
Collapse XSD Schema Code:
<xsd:element name="calculation" type="Calculation">
    <xsd:annotation>
        <xsd:documentation xml:lang="en">The parameters used in the calculation of fixed or floaring rate calculation period amounts.</xsd:documentation>
    </xsd:annotation>
</xsd:element>
Collapse Child Elements:
Name Type Min Occurs Max Occurs
notionalSchedule nsE:notionalSchedule (1) (1)
fxLinkedNotionalSchedule nsE:fxLinkedNotionalSchedule (1) (1)
currentNotional nsE:currentNotional (1) (1)
notionalSchedule nsE:notionalSchedule 0 (1)
fixedRateSchedule nsE:fixedRateSchedule 0 (1)
futureValueNotional nsE:futureValueNotional 0 (1)
rateCalculation nsE:rateCalculation (1) (1)
dayCountFraction nsE:dayCountFraction 0 (1)
discounting nsE:discounting 0 (1)
compoundingMethod nsE:compoundingMethod 0 (1)
Collapse Derivation Tree: