Definition Type: ComplexType
Name: CreditDefaultSwap
Namespace: http://www.fpml.org/FpML-5/pretrade
Type: nsC:Product
Containing Schema: fpml-cd-5-10.xsd
Abstract
Collapse XSD Schema Diagram:
Drilldown into physicalSettlementTerms in schema fpml-cd-5-10_xsd1 Drilldown into cashSettlementTerms in schema fpml-cd-5-10_xsd1 Drilldown into protectionTerms in schema fpml-cd-5-10_xsd1 Drilldown into feeLeg in schema fpml-cd-5-10_xsd1 Drilldown into generalTerms in schema fpml-cd-5-10_xsd1 Drilldown into productId in schema fpml-shared-5-10_xsd2 Drilldown into productType in schema fpml-shared-5-10_xsd2 Drilldown into secondaryAssetClass in schema fpml-shared-5-10_xsd2 Drilldown into primaryAssetClass in schema fpml-shared-5-10_xsd2 Drilldown into Product.model in schema fpml-shared-5-10_xsd2 Drilldown into id in schema fpml-shared-5-10_xsd2 Drilldown into Product in schema fpml-shared-5-10_xsd2XSD Diagram of CreditDefaultSwap in schema fpml-cd-5-10_xsd1 (Financial products Markup Language (FpML®))
Collapse XSD Schema Code:
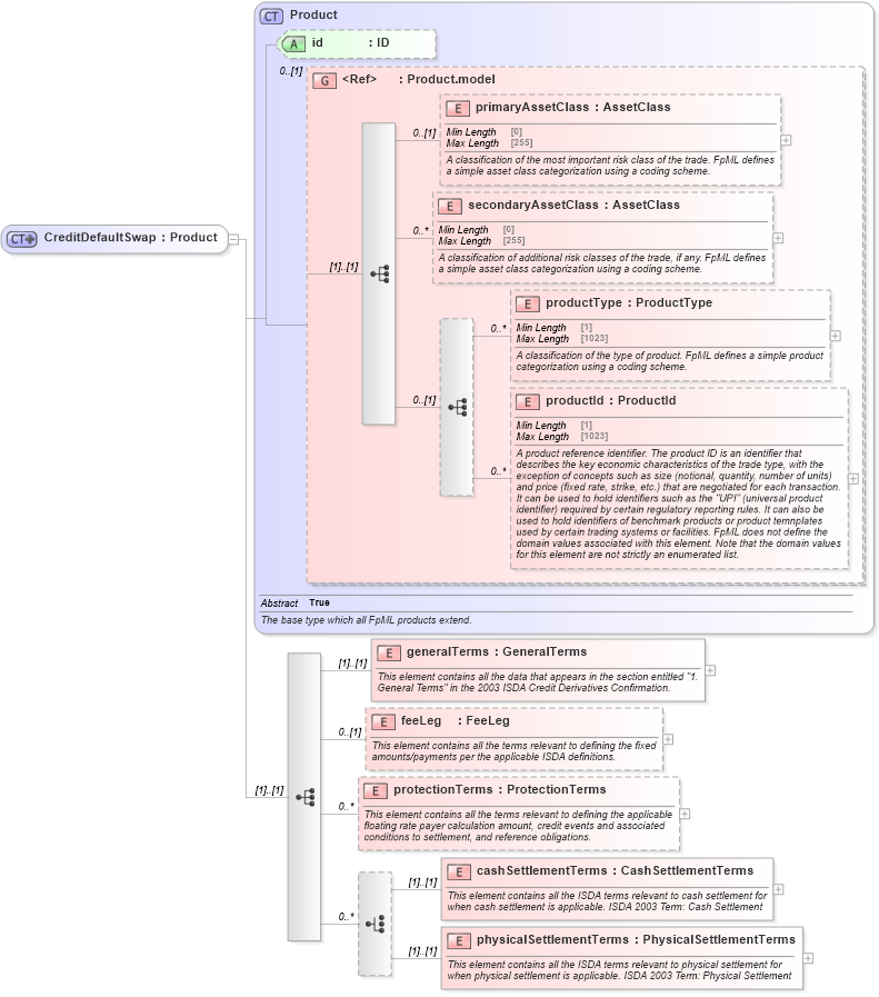
<xsd:complexType name="CreditDefaultSwap">
    <xsd:complexContent>
        <xsd:extension base="Product">
            <xsd:sequence>
                <xsd:element name="generalTerms" type="GeneralTerms">
                    <xsd:annotation>
                        <xsd:documentation xml:lang="en">This element contains all the data that appears in the section entitled "1. General Terms" in the 2003 ISDA Credit Derivatives Confirmation.</xsd:documentation>
                    </xsd:annotation>
                </xsd:element>
                <xsd:element name="feeLeg" type="FeeLeg" minOccurs="0">
                    <xsd:annotation>
                        <xsd:documentation xml:lang="en">This element contains all the terms relevant to defining the fixed amounts/payments per the applicable ISDA definitions.</xsd:documentation>
                    </xsd:annotation>
                </xsd:element>
                <xsd:element name="protectionTerms" type="ProtectionTerms" minOccurs="0" maxOccurs="unbounded">
                    <xsd:annotation>
                        <xsd:documentation xml:lang="en">This element contains all the terms relevant to defining the applicable floating rate payer calculation amount, credit events and associated conditions to settlement, and reference obligations.</xsd:documentation>
                    </xsd:annotation>
                </xsd:element>
                <xsd:choice minOccurs="0" maxOccurs="unbounded">
                    <xsd:element name="cashSettlementTerms" type="CashSettlementTerms">
                        <xsd:annotation>
                            <xsd:documentation xml:lang="en">This element contains all the ISDA terms relevant to cash settlement for when cash settlement is applicable. ISDA 2003 Term: Cash Settlement</xsd:documentation>
                        </xsd:annotation>
                    </xsd:element>
                    <xsd:element name="physicalSettlementTerms" type="PhysicalSettlementTerms">
                        <xsd:annotation>
                            <xsd:documentation xml:lang="en">This element contains all the ISDA terms relevant to physical settlement for when physical settlement is applicable. ISDA 2003 Term: Physical Settlement</xsd:documentation>
                        </xsd:annotation>
                    </xsd:element>
                </xsd:choice>
            </xsd:sequence>
        </xsd:extension>
    </xsd:complexContent>
</xsd:complexType>
Collapse Child Elements:
Name Type Min Occurs Max Occurs
primaryAssetClass nsC:primaryAssetClass 0 (1)
secondaryAssetClass nsC:secondaryAssetClass 0 unbounded
productType nsC:productType 0 unbounded
productId nsC:productId 0 unbounded
generalTerms nsC:generalTerms (1) (1)
feeLeg nsC:feeLeg 0 (1)
protectionTerms nsC:protectionTerms 0 unbounded
cashSettlementTerms nsC:cashSettlementTerms (1) (1)
physicalSettlementTerms nsC:physicalSettlementTerms (1) (1)
Collapse Child Attributes:
Name Type Default Value Use
id nsC:id (Optional)
Collapse Derivation Tree:
Collapse References:
nsC:creditDefaultSwap